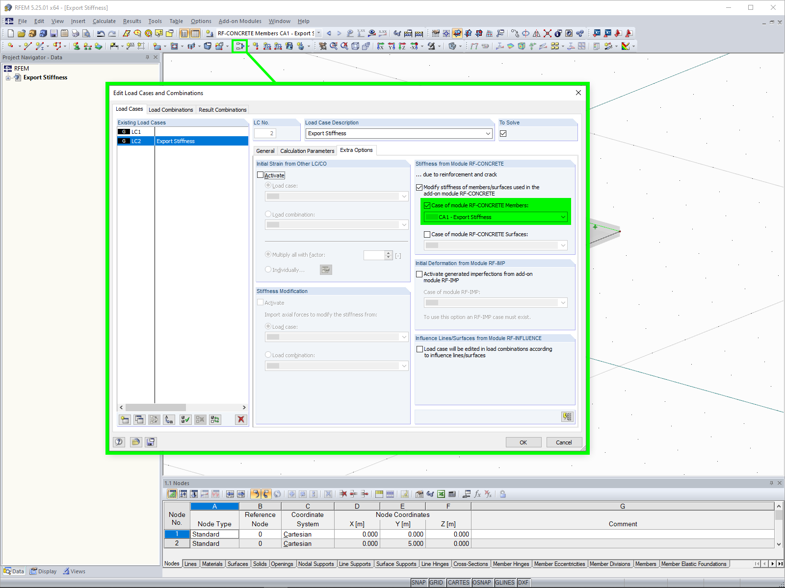
Exportação de rigidez
Importando rigidez
Modelo de uma laje de betão armado com nervura e viga de pavimento em estado II fissurado.
  • Visualizador 3D
  • Visualizador 3D | Babylon
  • Realidade virtual
Exportação de rigidez
Importando rigidez
Modelo de uma laje de betão armado com nervura e viga de pavimento em estado II fissurado.
2024-05-30
010171
  • RF-CONCRETE 5
  • Estruturas de betão
  • Análise não-linear

Exportação de rigidez

Utilizado em
  • Exportação de rigidez não linear
Partilhar
2024-05-30
020834
  • RF-CONCRETE 5
  • Estruturas de betão
  • Análise não-linear
Importando rigidez
Utilizado em
  • Exportação de rigidez não linear
Partilhar
2024-05-30
020841
  • RFEM 5
  • RF-CONCRETE 5
  • Estruturas de betão
    • Análise não-linear
Laje de betão armado com nervura
Modelo de uma laje de betão armado com nervura e viga de pavimento em estado II fissurado.

A imagem mostra um modelo de laje de betão armado com nervura integrada apresentada no estado II fisurado. A viga de pavimento é claramente visível e ilustra as deformações sob carga. A representação visual foca-se na estabilidade estrutural no estado fisurado e fornece informações essenciais sobre a deformação do material.
  • Laje de betão armado
  • Nervura
  • Viga de pavimento
  • Estado fissurado
  • Deformação
  • Estado II
Utilizado em
  • Exportação de rigidez não linear
Modelo 3D
Mais sobre modelo 3D
  • Laje de betão armado com nervura
Especificações
Número de nós 6
Número de linhas 7
Número de barras 1
Número de superfícies 1
Número de casos de carga 2
Peso total 16,500 t
Dimensões (métricas) 6,000 x 5,000 x 0,350 m
Dimensões (imperial) 19.69 x 16.4 x 1.15 feet
Versão do programa 5.25.01
Partilhar