2491x
000992
2021-05-17

Exportação de rigidez não linear

No caso de um modelo de betão armado representado como uma estrutura mista constituída por elementos de superfície e barras, o dimensionamento é realizado em diferentes módulos.

O cálculo não linear das deformações na secção fendilhada (estado II) pode ser considerado nos módulos adicionais RF-CONCRETE Surfaces e RF-CONCRETE Members. Para eventualmente representar a deformação de toda a estrutura, é necessário permitir a consideração das rigidezes resultantes entre os módulos.

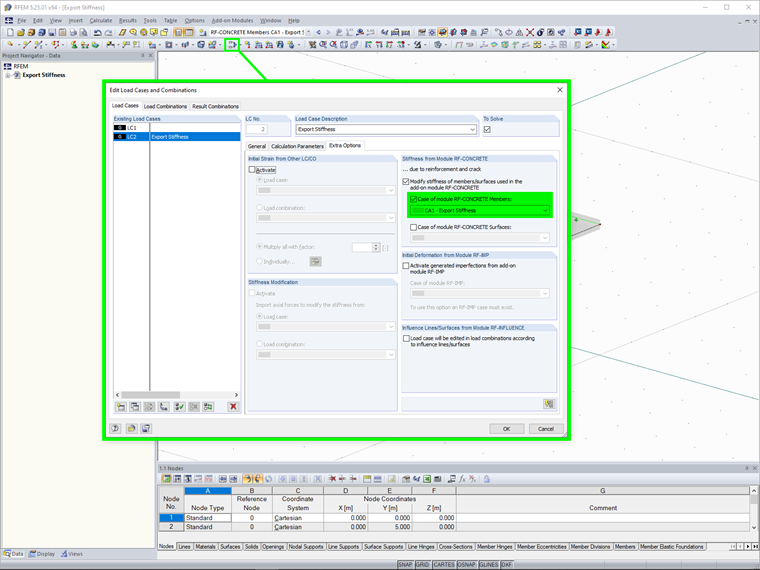
Para isso, existe uma função para exportar a rigidez, que deve ser selecionado em Configurações para cálculo não linear no módulo. Antes disso, tem de ativar a função de exportação de rigidez para os respetivos casos de carga ou combinações de carga nas opções adicionais do RFEM.

Existem duas opções para exportar:

  • Individual: A exportação de rigidez é aplicada apenas para um caso de carga ou combinação de carga com rigidez previamente determinada.
  • Consistente para carga de referência: A exportação de rigidez é aplicada a todos os casos de carga ou combinações de casos de carga. Portanto, a rigidez a ser exportada depende de uma carga específica, que tem de ser previamente selecionada.


Ligações


;