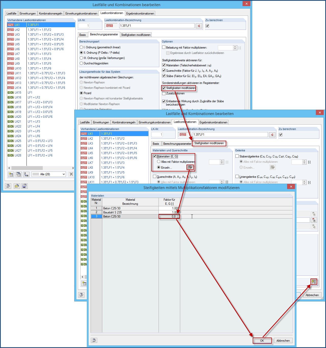
Reduzir rigidez
Reduzir rigidez
2024-05-30
017113
  • RFEM 5
  • Estruturas de betão
  • Estruturas de aço
    • Estruturas de madeira
    • Cálculos estruturais e dimensionamento

Reduzir rigidez

Utilizado em
  • Influência na distribuição de cargas através do ajuste da rigidez da parede
Partilhar