561x
002755
2019-04-01

Influência na distribuição de cargas através do ajuste da rigidez da parede

Existe a possibilidade de influenciar a distribuição das cargas? Wir würden gerne die Steifigkeiten der Wände beeinflussen, jedoch haben wir hierzu keine Möglichkeit gefunden.


Resposta:

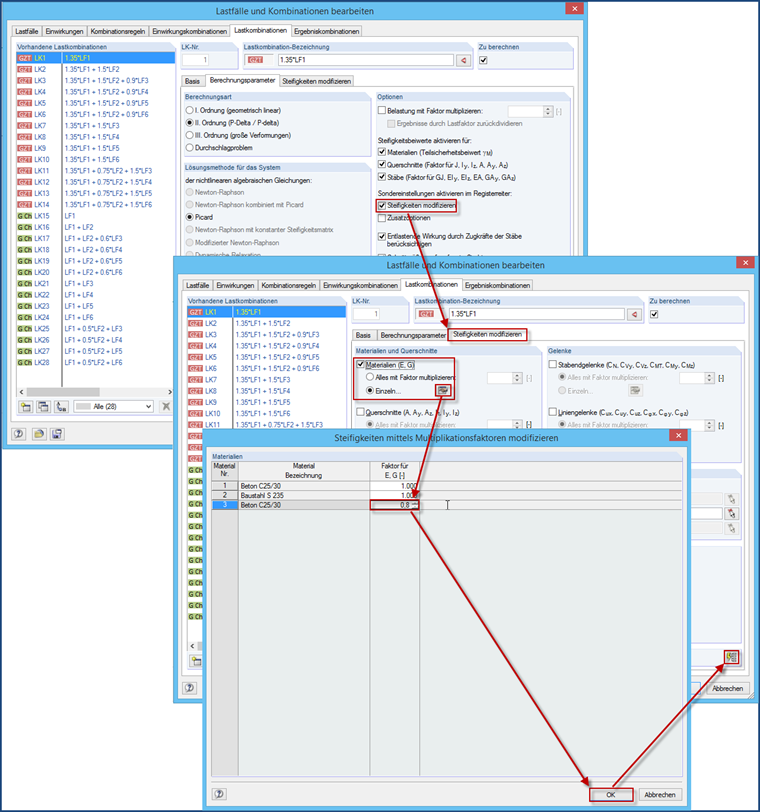
A maneira mais fácil de manipular a rigidez é utilizar um novo material onde os módulos E e de corte sejam reduzidos manualmente e atribuídos apenas às paredes correspondentes. Alternativ kann man such Liniengelenke mit Wegfedern am Anschluss an die Decke verwenden.

Ansonsten besteht noch die Möglichkeit einen Skalierungsfaktor für E und G zu verwenden. Aber auch hierfür müsste man ein neues Material anlegen. Es ist aber ein wenig fehleranfällig, da diese Steifigkeitsreduktion den gewünschten LF's und LK's zugewiesen werden muss. Es wird also nicht automatisch bei allen LF's und LK's angewandt, sondern nur bei den zugewiesenen - es sei denn, dass dann der Button "Einstellungen ... für alle LK's anwenden" betätigt wird.


Autor

O Eng. Baumgärtel presta apoio a clientes da Dlubal Software.

Referências


;