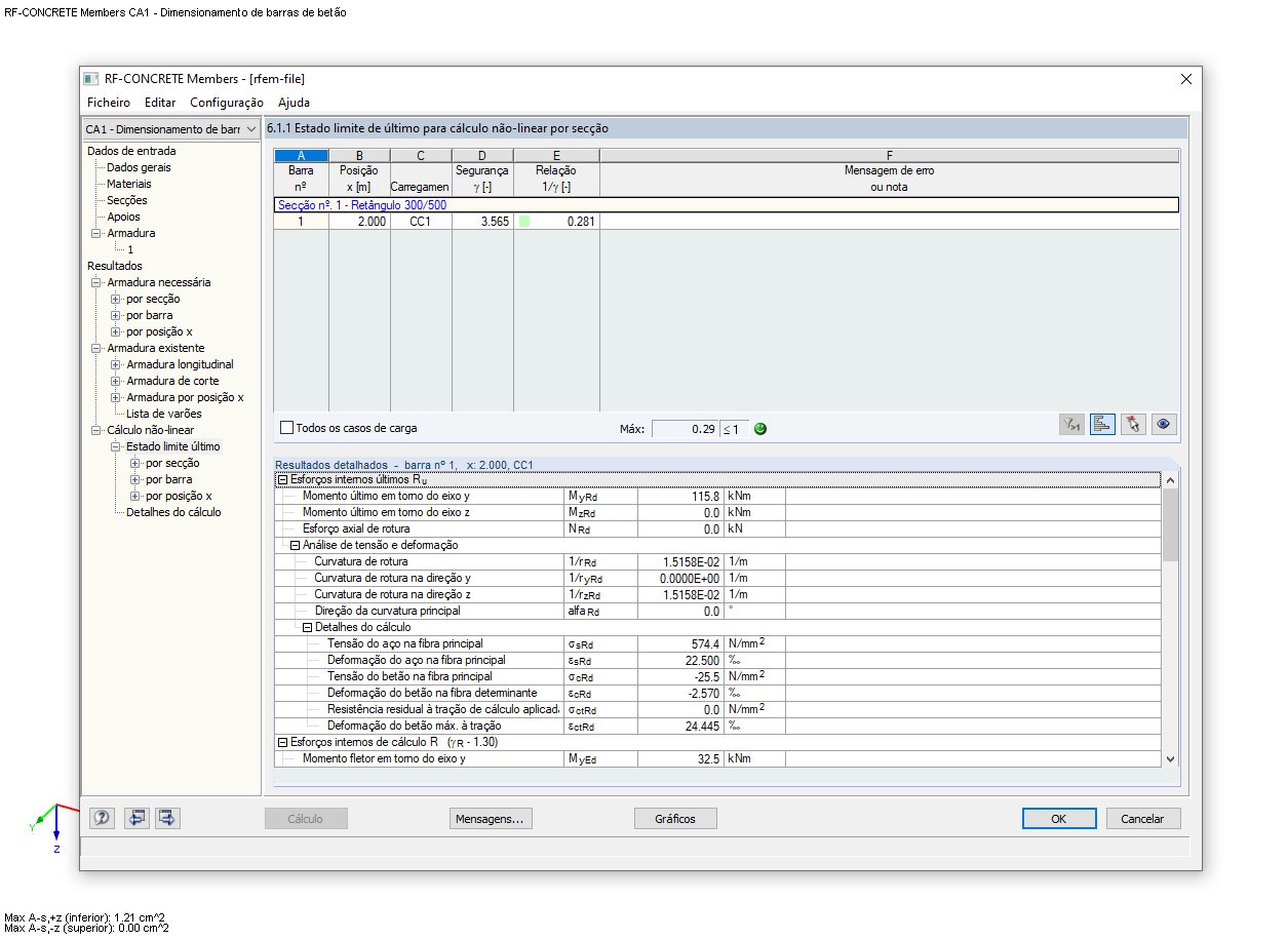
Janela 6.1.1 com os resultados do ULS para cálculo não linear por secção
Janela 6.1.1 com os resultados do ULS para cálculo não linear por secção
2024-05-30
019027
  • RFEM 5
  • RSTAB 8
  • RF-CONCRETE 5
    • RF-CONCRETE NL 5
    • EC2 para o RFEM 5
    • CONCRETE 8
    • EC2 para o RSTAB 8
    • Estruturas de betão
    • Eurocode 2

Janela 6.1.1 com os resultados do ULS para cálculo não linear por secção

Utilizado em
  • Dimensionamento da armadura existente
Partilhar