2704x
004471
2020-07-02

Dimensionamento da armadura existente

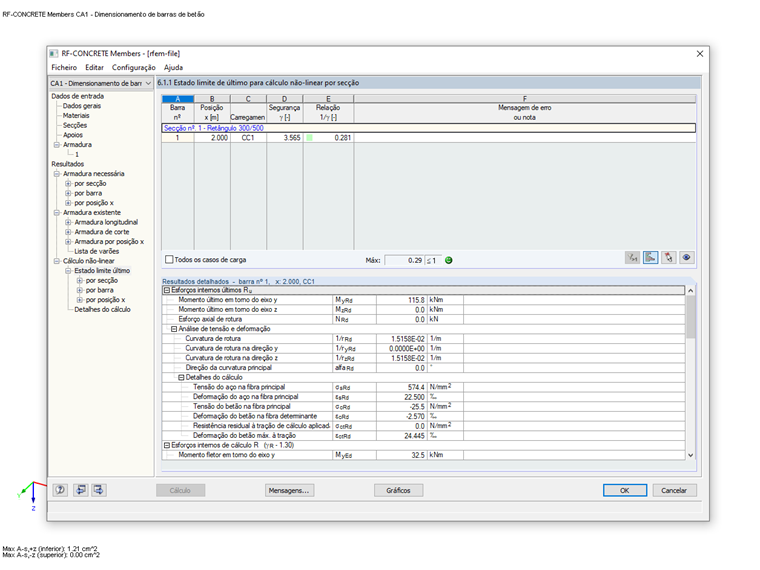
Posso definir uma viga com uma armadura específica no RFEM 5 e depois obter um dimensionamento dessa armadura incluindo a relação de dimensionamento?


Resposta:

Sim, isso é possível através do RFEM 5 e dos módulos adicionais RF-CONCRETE Members e RF-CONCRETE NL. Für RSTAB 8 benötigen Sie das Zusatzmodul BETON.

Sie können in den Bemessungsmodulen von RFEM 5 bzw. RSTAB 8 eine "vorhandene Grundbewehrung" definieren und für diese Bewehrung eine nichtlineare Bemessung im Grenzzustand der Tragfähigkeit durchführen.

Como resultado, irá obter a distribuição da relação de cálculo não linear com a consideração da armadura longitudinal existente.

Atenção:
Die nichtlineare Bemessung ist im Zusatzmodul BETON für RSTAB 8 bereits inkludiert. Für RFEM 5 benötigen Sie das Zusatzmodul RF-BETON NL.


Autor

O Eng. Kieloch dá apoio técnico a clientes e é responsável pelo desenvolvimento na área das estruturas de betão armado.

Ligações
Downloads


;