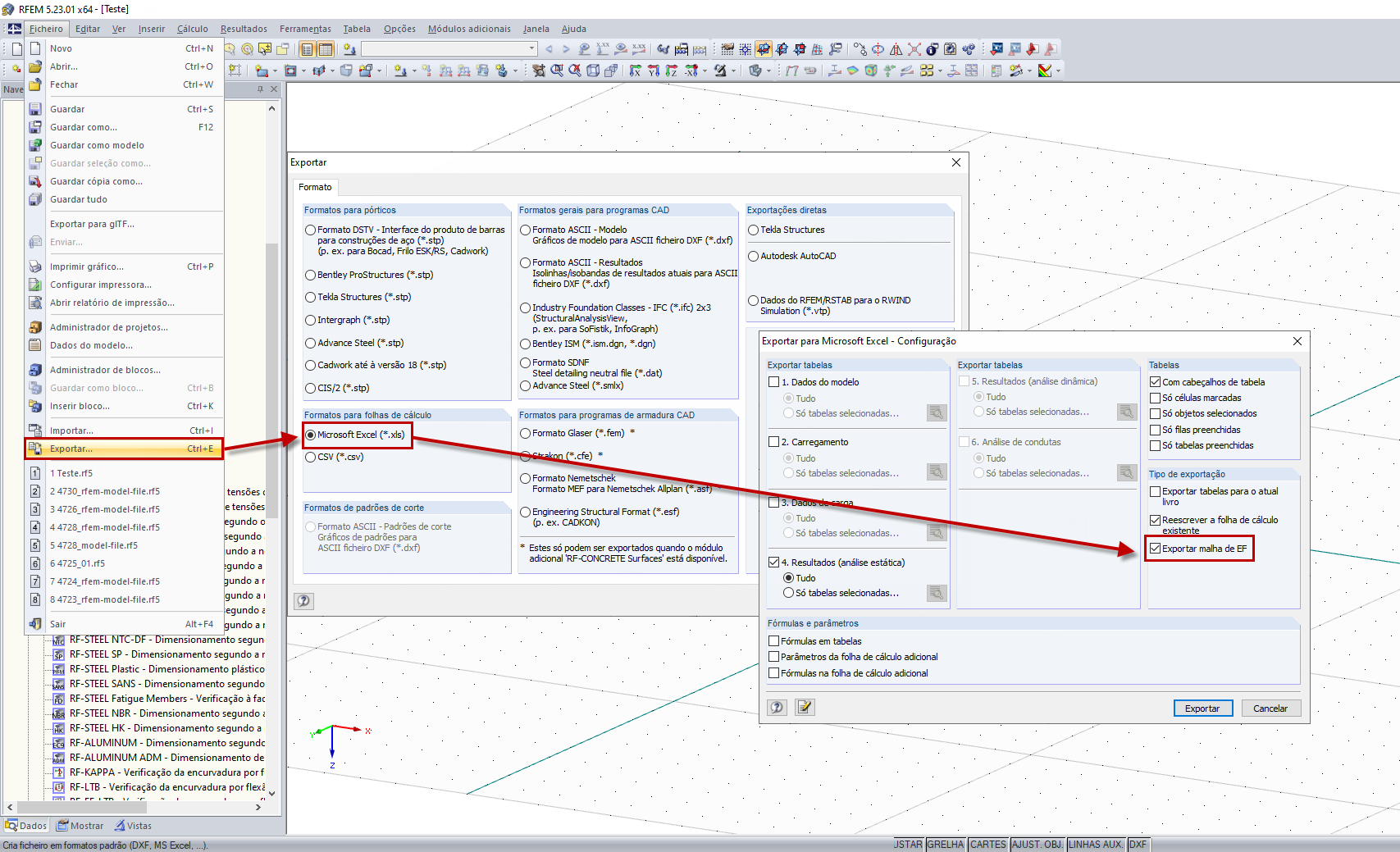
Exportar malha de EF para o Excel
Exportar malha de EF para o Excel
2024-05-30
019501
  • RFEM 5
  • Estruturas de betão
  • Estruturas de aço
    • Estruturas de madeira
    • Cálculos estruturais e dimensionamento
    • Análise de elementos finitos

Exportar malha de EF para o Excel

Utilizado em
  • Saída de resultados de uma área de elemento finito com localização no RFEM 5
Partilhar