1686x
004735
2020-09-24

Saída de resultados de uma área de elemento finito com localização no RFEM 5

É possível apresentar a superfície de cada elemento finito incluindo a sua posição no RFEM?


Resposta:

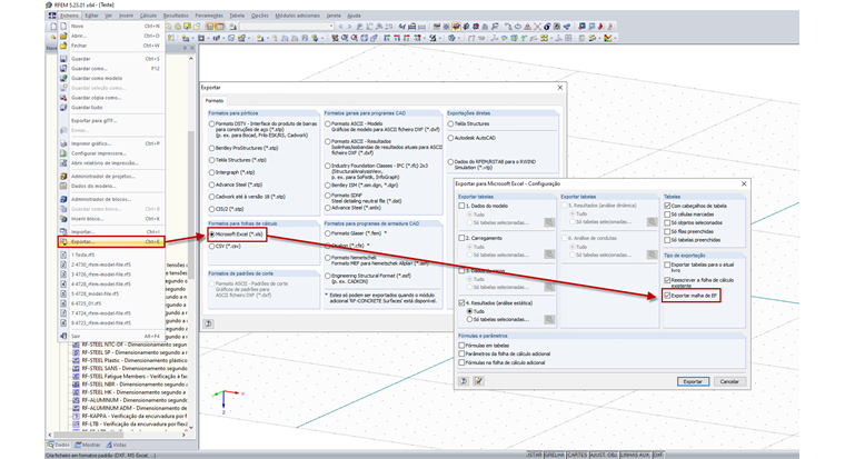
Não existe nenhuma opção no RFEM para apresentar os nós da malha de EF com estas superfícies, mas existe a possibilidade de exportá-los para uma folha de Excel. Pode realizar essa operação seguindo os passos descritos na Figura 01.

Na Figura 02, as coordenadas dos nós da malha de EF são exportadas para o Excel.

Também é possível exportar a malha de EF como um ficheiro .dxf para o AutoCAD. To do so, use the direct export option in RFEM and select the FE Mesh option. Veja na Figura 03.

Outra opção é utilizar o menu Ficheiro – Exportar e selecionar o formato seguinte.

Then, in the Geometry tab, select the check boxes shown below.


Autor

O Eng. Bacon é responsável pelas formações para clientes, pelo apoio técnico e desenvolvimento de programas para o mercado norte-americano.



;