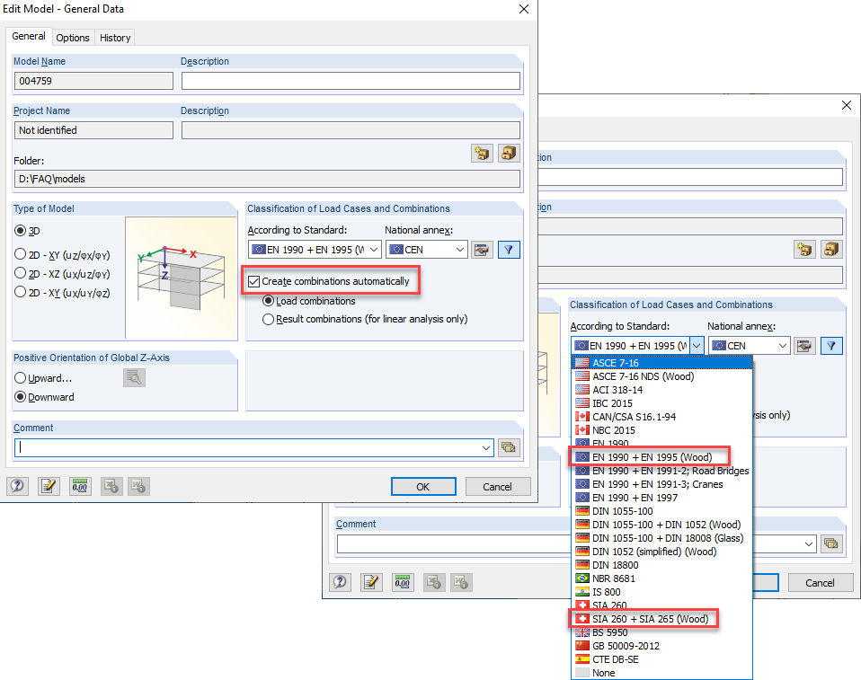
Ativação de combinações de cargas automáticas
Ativação de combinações de cargas automáticas
2024-05-30
019799
  • RFEM 5
  • RSTAB 8
  • Estruturas de madeira
    • Cálculos estruturais e dimensionamento
    • Eurocode 0
    • Eurocode 5

Ativação de combinações de cargas automáticas

Utilizado em
  • Desvio das deformações das combinações de carga
Partilhar