1186x
004905
2021-01-13

Desvio das deformações das combinações de carga

Estou a dimensionar componentes de madeira. As deformações das combinações de cargas divergem do cálculo manual exatamente pelo fator do coeficiente de segurança parcial do material. Qual é a razão para isso?


Resposta:

Nos parâmetros de cálculo das combinações de cargas, o tipo de cálculo de acordo com a análise de segunda ordem está predefinido por defeito. Por exemplo, de acordo com a norma EN 1995-1-1, 2.2.2(1)P, o cálculo é realizado utilizando os valores de cálculo da propriedade de rigidez do componente estrutural, ou seja, a rigidez dividida pelo coeficiente de segurança parcial. Por este motivo, esta modificação da rigidez está ativada por defeito (ver Figura 01). Para as combinações de cargas no estado limite de utilização, como é evidente, não deve haver redução da rigidez.

Criação manual de combinações de cargas

Se as combinações de cargas forem criadas manualmente, a combinação de carga não pode "saber" qual o estado limite utilizado. Neste caso, é necessário efetuar a configuração manualmente (ver Figura 02). Esta configuração também deve ser desativada manualmente ao alternar para a análise geometricamente linear.

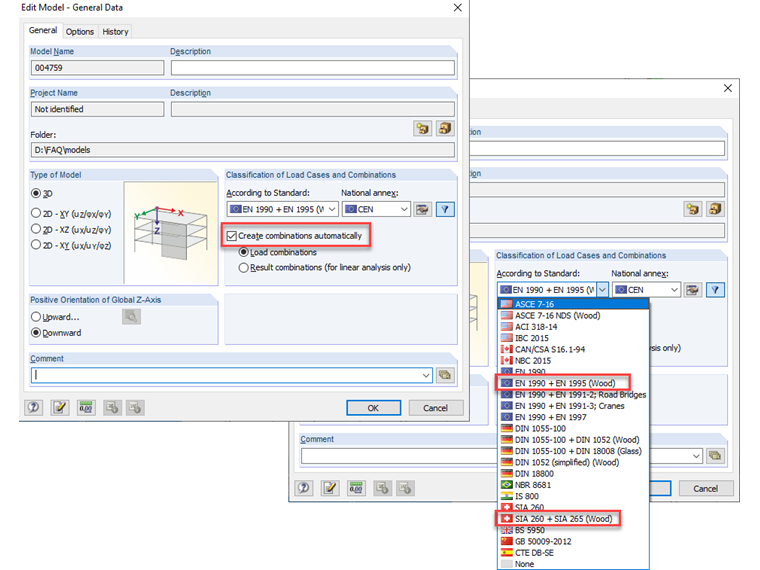
Mais sobre a geração automática de combinações de carga

Se as combinações de cargas forem geradas automaticamente pelo programa (ver Figura 03), a redução da rigidez é desativada automaticamente para as combinações SLS específicas para estruturas de madeira. Para as combinações de ULS, é considerada a redução dependendo do método de análise (análise de segunda ordem e superior) ou não (análise geometricamente linear). No entanto, isso requer a definição do método de análise nas regras de combinação (ver Figura 04). A alteração do método de análise nos parâmetros de cálculo das CO não tem impacto na rigidez.


Autor

O Eng. Rehm participa nos desenvolvimentos da área das estruturas de madeira e presta apoio técnico a clientes.



;