Armadura fornecida determinada pelo RF-CONCRETE Members
Modelo do RFEM com cargas permanentes e variáveis
  • Visualizador 3D
  • Visualizador 3D | Babylon
  • Realidade virtual
Tabela 1.2 Materiais
Representação das cargas determinantes
Tensões fornecidas e deformações determinadas pelo RF-CONCRETE Members
Armadura necessária determinada pelo RF-CONCRETE Members
Aviso sobre o espaçamento máximo permitido para estribos
Viga estaticamente determinada
  • Visualizador 3D
  • Visualizador 3D | Babylon
  • Realidade virtual
Armadura fornecida determinada pelo RF-CONCRETE Members
Modelo do RFEM com cargas permanentes e variáveis
Tabela 1.2 Materiais
Representação das cargas determinantes
Tensões fornecidas e deformações determinadas pelo RF-CONCRETE Members
Armadura necessária determinada pelo RF-CONCRETE Members
Aviso sobre o espaçamento máximo permitido para estribos
Viga estaticamente determinada
2024-05-30
020377
  • RFEM 5
  • RF-CONCRETE 5
  • Estruturas de betão
    • Eurocode 2

Armadura fornecida determinada pelo RF-CONCRETE Members

Utilizado em
  • Cálculo da armadura do tirante
Partilhar
2024-05-30
020372
  • RFEM 5
  • RF-CONCRETE 5
  • Estruturas de betão
    • Eurocode 2
Modelo do RFEM com cargas permanentes e variáveis
Utilizado em
  • Cálculo da armadura do tirante
Modelo 3D
Mais sobre modelo 3D
  • Viga isostática tracionada
Especificações
Número de nós 2
Número de linhas 1
Número de barras 1
Número de casos de carga 2
Número de combinações de cargas 8
Número de combinações de resultados 4
Peso total 0,500 t
Dimensões (métricas) 5,246 x 0,246 x 0,246 m
Dimensões (imperial) 17.21 x 0.81 x 0.81 feet
Versão do programa 5.23.02
Partilhar
2024-05-30
020373
  • RFEM 5
  • RF-CONCRETE 5
  • Estruturas de betão
    • Eurocode 2
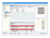
Tabela 1.2 Materiais
Utilizado em
  • Cálculo da armadura do tirante
Partilhar
2024-05-30
020374
  • RFEM 5
  • RF-CONCRETE 5
  • Estruturas de betão
    • Eurocode 2
Representação das cargas determinantes
Utilizado em
  • Cálculo da armadura do tirante
Partilhar
2024-05-30
020375
  • RFEM 5
  • RF-CONCRETE 5
  • Estruturas de betão
    • Eurocode 2
Tensões fornecidas e deformações determinadas pelo RF-CONCRETE Members
Utilizado em
  • Cálculo da armadura do tirante
Partilhar
2024-05-30
020376
  • RFEM 5
  • RF-CONCRETE 5
  • Estruturas de betão
    • Eurocode 2
Armadura necessária determinada pelo RF-CONCRETE Members
Utilizado em
  • Cálculo da armadura do tirante
Partilhar
2024-05-30
020378
  • RFEM 5
  • RF-CONCRETE 5
  • Estruturas de betão
    • Eurocode 2
Aviso sobre o espaçamento máximo permitido para estribos
Utilizado em
  • Cálculo da armadura do tirante
Partilhar
2024-05-30
020380
  • RFEM 5
  • Estruturas de betão
Viga estaticamente determinada
Utilizado em
  • Cálculo da armadura do tirante
Modelo 3D
Mais sobre modelo 3D
  • Viga isostática tracionada
Especificações
Número de nós 2
Número de linhas 1
Número de barras 1
Número de casos de carga 2
Número de combinações de cargas 8
Número de combinações de resultados 4
Peso total 0,500 t
Dimensões (métricas) 5,246 x 0,246 x 0,246 m
Dimensões (imperial) 17.21 x 0.81 x 0.81 feet
Versão do programa 5.23.02
Partilhar