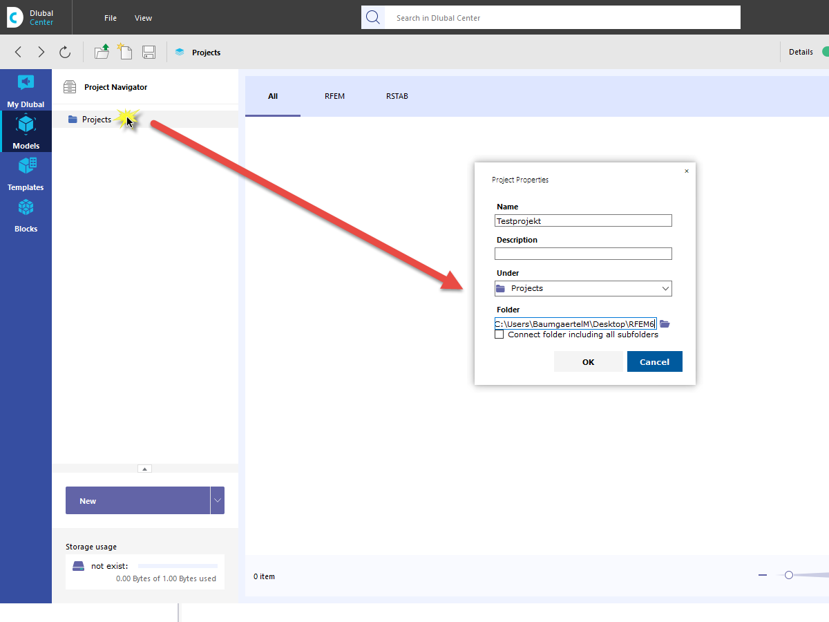
FAQ 005044 | Como é que posso integrar os meus projetos de cliente no Navegador de projetos através do Dlubal Center?
FAQ 005044 | Como é que posso integrar os meus projetos de cliente no Navegador de projetos através do Dlubal Center?
2024-05-30
022685
  • RFEM 6
  • RSTAB 9

FAQ 005044 | Integração de projetos

FAQ 005044 | Como é que posso integrar os meus projetos de cliente no Navegador de projetos através do Dlubal Center?

Utilizado em
  • Integração de projetos
Partilhar