1238x
005044
2021-10-06

Integração de projetos

Como é que posso integrar os meus projetos de cliente no Navegador de projetos através do Dlubal Center?


Resposta:

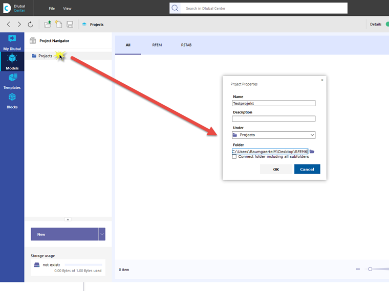
Se o Dlubal Center estiver aberto, pode abrir a vista geral dos projetos clicando em Modelo. Clique com o botão direito em Projetos para abrir o menu de atalho, onde pode criar um novo projeto.

Na caixa de diálogo que aparece, pode ligar as pastas de projetos novas ou existentes.


Autor

O Eng. Baumgärtel presta apoio a clientes da Dlubal Software.



;