Geração automática de casos de carga e combinações em janela clara
Geração automática de casos de carga e combinações em janela clara
2021-08-20
022849
  • RFEM 6
  • RSTAB 9

Geração automática de combinações de cargas

Geração automática de casos de carga e combinações em janela clara

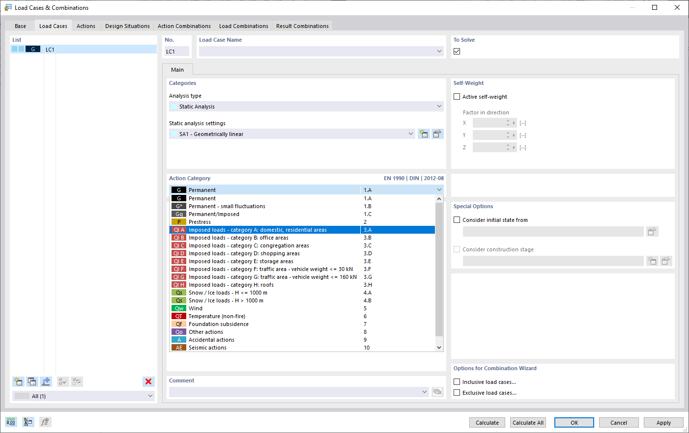
A representação mostra uma janela para gerar automaticamente casos e combinações de carga. São criados casos de carga, combinações e situações de dimensionamento de acordo com normas internacionais, como o Eurocódigo. A interface permite copiar e adicionar casos de carga em uma visão organizada. Além disso, os casos de carga e as combinações podem ser geridos facilmente em forma de tabela.
  • Casos e combinações de carga
  • Geração automática
  • RFEM
  • Eurocódigo
  • Normas internacionais
  • Visualização em tabela
Utilizado em
  • Casos de carga e combinações
Partilhar