1114x
002019
2021-06-29

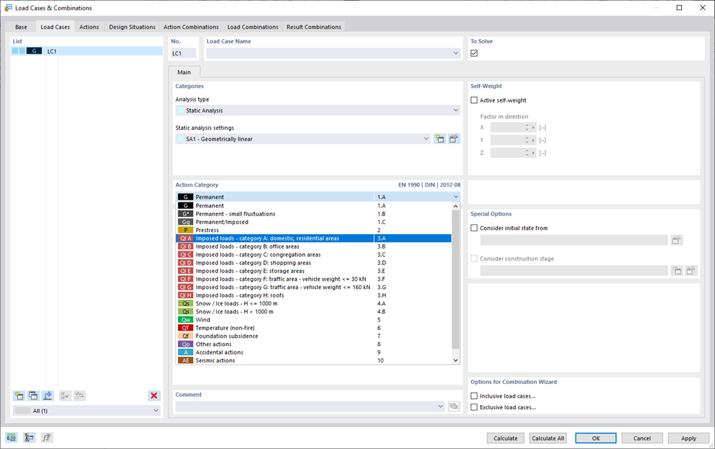
Casos de carga e combinações

Para garantir que as suas estruturas suportam todas as cargas, consulte a caixa de diálogo "Casos de carga e combinações". Aqui pode criar e gerir casos de carga. Além disso, são geradas combinações de ações e cargas, bem como situações de dimensionamento. Pode atribuir os casos de carga individuais às categorias de ação da norma selecionada. Caso tenha atribuído várias cargas a uma categoria de ação, estas podem atuar simultaneamente ou alternativamente (por exemplo, vento da esquerda ou vento da direita).



;