Recurso 002021 | Situação de dimensionamento acidental
Recurso 002021 | Situação de dimensionamento acidental
2024-05-30
022864
  • RFEM 6

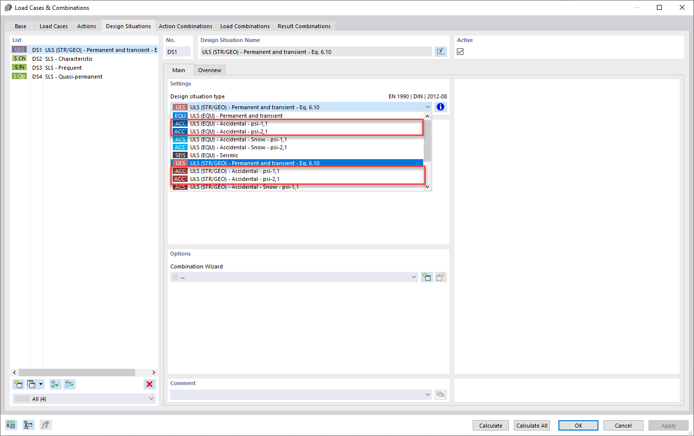
Seleção de uma situação de dimensionamento

Recurso 002021 | Situação de dimensionamento acidental

Utilizado em
  • Situação de dimensionamento acidental
Partilhar