671x
002021
2021-06-29

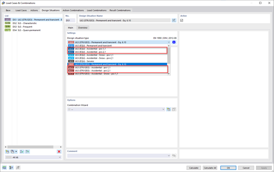
Situação de dimensionamento acidental

As suas estruturas também têm de resistir a condições invulgares? Em seguida, selecione a situação de dimensionamento 'Acidental'. Aqui são consideradas automaticamente ações acidentais, tais como sismos, cargas de explosões, colisões etc. Além disso, também pode selecionar a situação de dimensionamento 'Neve excecional' para considerar automaticamente a 'Planície do Norte da Alemanha' ao aplicar as normas alemãs.



;