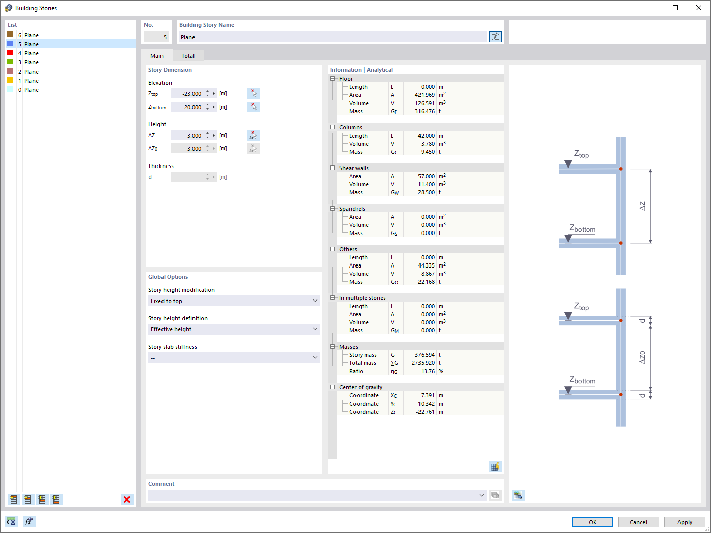
Definindo histórias
Representação gráfica da informação do piso
  • Visualizador 3D
  • Visualizador 3D | Babylon
  • Realidade virtual
Definição de conjuntos de pisos
Definindo histórias
Representação gráfica da informação do piso
Definição de conjuntos de pisos
2024-05-30
022940
  • Modelo do edifício para o RFEM 6
  • Edifícios

Definindo histórias

Utilizado em
  • Modelo de edifício | Entrada de dados
Partilhar
2024-05-30
022935
  • Modelo do edifício para o RFEM 6
Representação gráfica da informação do piso
Utilizado em
  • Modelo de edifício | Resultados
Modelo 3D
Mais sobre modelo 3D
  • Edifício de vários andares em betão
Especificações
Número de nós 258
Número de linhas 281
Número de barras 121
Número de superfícies 53
Número de sólidos 0
Número de casos de carga 7
Número de combinações de cargas 0
Número de combinações de resultados 0
Peso total 2733,234 t
Dimensões (métricas) 21,000 x 28,000 x 26,000 m
Dimensões (imperial) 68.9 x 91.86 x 85.3 feet
Partilhar
2024-03-10
041572
  • RFEM 6
  • Modelo do edifício para o RFEM 6
  • Edifícios
Definição de conjuntos de pisos
Partilhar