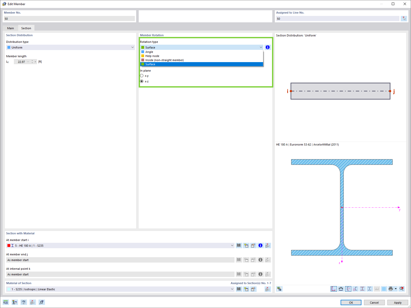
Rotação de barra na direção dos eixos de superfície local
Rotação de barra na direção dos eixos de superfície local
2024-05-30
024562
  • RFEM 6

Rotação de barra na direção dos eixos de superfície local

Utilizado em
  • Rotação de barra na direção dos eixos de superfície local
Partilhar