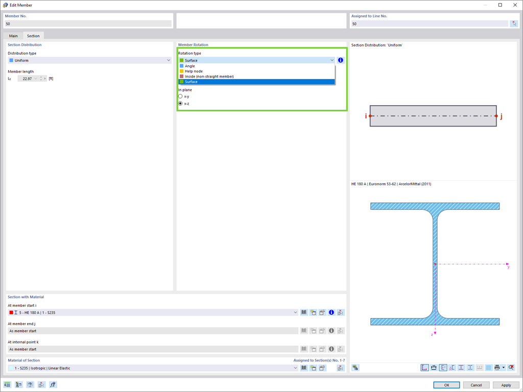
Defina facilmente a rotação de uma barra na direção dos eixos locais de uma superfície inclinada no espaço, por exemplo.
Registe-se no extranet da Dlubal para aproveitar ao máximo o software e ter acesso exclusivo aos seus dados pessoais.
Registe-se no extranet da Dlubal para aproveitar ao máximo o software e ter acesso exclusivo aos seus dados pessoais.
Registe-se no extranet da Dlubal para aproveitar ao máximo o software e ter acesso exclusivo aos seus dados pessoais.
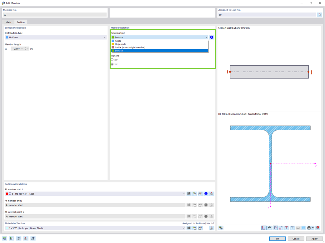
Defina facilmente a rotação de uma barra na direção dos eixos locais de uma superfície inclinada no espaço, por exemplo.