Representação da deformação elástica linear e fissurada em secções de betão armado, com foco nos estados I e II.
Visualização da deformação dos componentes de betão no estado II com enrijecimento à tração de acordo com normas.
Representação da deformação elástica linear e fissurada em secções de betão armado, com foco nos estados I e II.
Visualização da deformação dos componentes de betão no estado II com enrijecimento à tração de acordo com normas.
2024-05-30
027057
  • Dimensionamento de betão para o RFEM 6
  • Dimensionamento de betão para o RSTAB 9
  • Estruturas de betão

Deformação elástica linear (parte superior) e deformação considerando o estado II (parte inferior)

Representação da deformação elástica linear e fissurada em secções de betão armado, com foco nos estados I e II.

A imagem mostra a análise comparativa de uma deformação de betão armado sob condições elásticas lineares e no estado II. No topo encontra-se a deformação no estado I, em baixo a deformação modificada com rigidez à tração. Aqui, a rigidez no estado fissurado e o tension stiffening (rigidez à tração) segundo a norma são considerados. Isto ilustra o cálculo da deformação efetiva para diferentes condições do betão.
  • Deformação elástica linear
  • Estado II de betão armado
  • Betão fissurado
  • Acréscimo de tensão
  • Betão armado
  • Betão
  • Dimensionamento
Utilizado em
  • Dimensionamento de betão | Determinação da deformação nas secções fendilhadas (estado II)
Partilhar
2025-03-24
027058
  • Dimensionamento de betão para o RFEM 6
  • Dimensionamento de betão para o RSTAB 9
  • Estruturas de betão
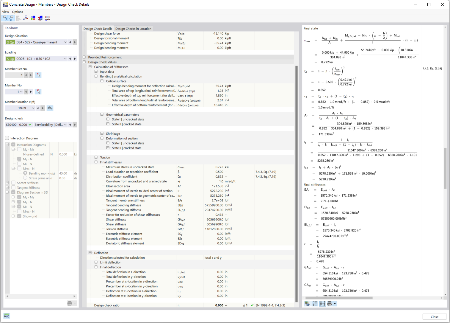
Detalhes de dimensionamento para consideração de secção fissurada
Visualização da deformação dos componentes de betão no estado II com enrijecimento à tração de acordo com normas.

A imagem mostra os aspetos técnicos do cálculo da deformação de elementos de betão armado no estado II fissurado. A metodologia de "enrijecimento por tração" entre as fissuras é destacada, sendo considerada na determinação da rigidez. Isto é realizado de acordo com normas de dimensionamento relevante para garantir resultados precisos da capacidade de carga.
  • Deformação de elementos de betão
  • Estado II de betão
  • Enrijecimento à tração
  • Secção fissurada
  • Dimensionamento de betão armado
  • Efeito de tração
  • Normas de dimensionamento
  • Betão armado
  • Betão
  • Dimensionamento
Partilhar