FAQ 005157 | Onde posso ajustar a configuração da minha simulação de vento no RFEM 6/RSTAB 9?
FAQ 005157 | Onde posso ajustar a configuração da minha simulação de vento no RFEM 6/RSTAB 9?
2024-05-30
027237
  • RFEM 6
  • RSTAB 9
  • Simulação de vento e geração de cargas de vento

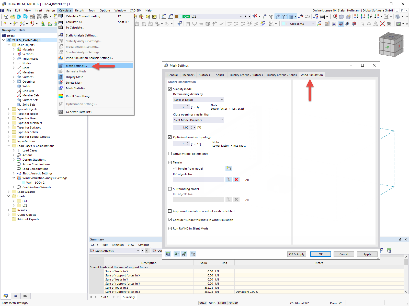
FAQ 005157 | Simplificação do modelo de simulação de vento do RFEM 6

FAQ 005157 | Onde posso ajustar a configuração da minha simulação de vento no RFEM 6/RSTAB 9?

Utilizado em
  • Configuração da simulação de vento no RFEM 6/RSTAB 9
Partilhar