FAQ 005208 | Como é que crio uma situação de dimensionamento definida pelo utilizador com as combinações de cargas escolhidas por mim?
FAQ 005208 | Como é que crio uma situação de dimensionamento definida pelo utilizador com as combinações de cargas escolhidas por mim?
2022-02-08
028723
  • RFEM 6
  • Estruturas de aço
  • Cálculos estruturais e dimensionamento

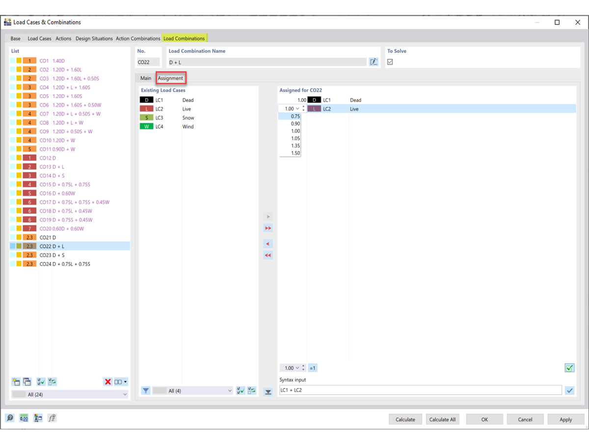
Ajuste de casos de carga e fatores

FAQ 005208 | Como é que crio uma situação de dimensionamento definida pelo utilizador com as combinações de cargas escolhidas por mim?

  • Situação de dimensionamento
  • Combinação de cargas
  • Definido pelo utilizador
  • Dimensionamento de aço
Utilizado em
  • Situação de dimensionamento definida pelo utilizador
Partilhar