1330x
005208
2022-02-08

Situação de dimensionamento definida pelo utilizador

Como é que crio uma situação de dimensionamento definida pelo utilizador com as combinações de cargas escolhidas por mim?


Resposta:
  1. Select Create New Design Situation and edit the design situation name. Desmarque a opção Assistente de combinações selecionando "- -" no menu pendente (Figura 01).
  2. In the Load Combinations tab, copy the selected load combination(s) and assign the newly created user-defined design situation (Image 02).
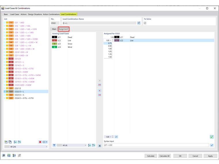
  3. In the Assignment tab, the load cases and factors may be adjusted for the assigned CO (Image 03).

Autor

A Eng.ª Cisca é responsável pelas formações para clientes, apoio técnico e desenvolvimento de programas para o mercado norte-americano.



;