Assistente de combinações
Configurações de análise estática de segunda ordem para situações de dimensionamento
Configurações de análise estática de segunda ordem para combinações de carga
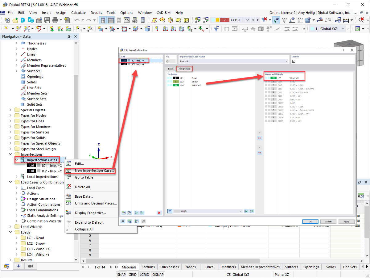
Caso de imperfeição e atribuição de casos de carga
Definição de imperfeição de barra
Representação gráfica de imperfeições de barra
  • Visualizador 3D
  • Visualizador 3D | Babylon
  • Realidade virtual
Consideração de imperfeições: Situação de dimensionamento 1 – LRFD
Consideração de imperfeições: Situação de dimensionamento 2 - ASD
Nova modificação de rigidez de barra
Considerar modificação estrutural através da redução de rigidez
Assistente de combinações
Configurações de análise estática de segunda ordem para situações de dimensionamento
Configurações de análise estática de segunda ordem para combinações de carga
Caso de imperfeição e atribuição de casos de carga
Definição de imperfeição de barra
Representação gráfica de imperfeições de barra
Consideração de imperfeições: Situação de dimensionamento 1 – LRFD
Consideração de imperfeições: Situação de dimensionamento 2 - ASD
Nova modificação de rigidez de barra
Considerar modificação estrutural através da redução de rigidez
2024-05-30
028909
  • RFEM 6
  • Estruturas de aço

Assistente de combinações

Utilizado em
  • AISC 360-16 cap. C Método de análise direta no RFEM 6
Partilhar
2024-05-30
028910
  • RFEM 6
  • Estruturas de aço
Configurações de análise estática de segunda ordem para situações de dimensionamento
Utilizado em
  • AISC 360-16 cap. C Método de análise direta no RFEM 6
Partilhar
2024-05-30
028810
  • RFEM 6
Configurações de análise estática de segunda ordem para combinações de carga
Utilizado em
  • AISC 360-16 cap. C Método de análise direta no RFEM 6
Partilhar
2024-05-30
028811
  • RFEM 6
Caso de imperfeição e atribuição de casos de carga
Utilizado em
  • AISC 360-16 cap. C Método de análise direta no RFEM 6
Partilhar
2024-05-30
028812
  • RFEM 6
Definição de imperfeição de barra
Utilizado em
  • AISC 360-16 cap. C Método de análise direta no RFEM 6
Partilhar
2024-05-30
028816
  • RFEM 6
Representação gráfica de imperfeições de barra
Utilizado em
  • AISC 360-16 cap. C Método de análise direta no RFEM 6
Modelo 3D
Mais sobre modelo 3D
  • Estrutura de pavilhão em aço | AISC 360-16
Especificações
Número de nós 56
Número de linhas 88
Número de barras 81
Número de superfícies 6
Número de sólidos 0
Número de casos de carga 4
Número de combinações de cargas 20
Número de combinações de resultados 0
Peso total 10,789 t
Dimensões (métricas) 12,192 x 4,877 x 14,630 m
Dimensões (imperial) 40 x 16 x 48 feet
Partilhar
2024-05-30
028817
  • RFEM 6
Consideração de imperfeições: Situação de dimensionamento 1 – LRFD
Utilizado em
  • AISC 360-16 cap. C Método de análise direta no RFEM 6
Partilhar
2024-05-30
029199
  • RFEM 6
Consideração de imperfeições: Situação de dimensionamento 2 - ASD
Utilizado em
  • AISC 360-16 cap. C Método de análise direta no RFEM 6
Partilhar
2024-05-30
029202
  • RFEM 6
Nova modificação de rigidez de barra
  • Modificação de rigidez de barra
Utilizado em
  • AISC 360-16 cap. C Método de análise direta no RFEM 6
Partilhar
2022-02-10
028818
  • RFEM 6
Considerar modificação da estrutura através de redução da rigidez
Considerar modificação estrutural através da redução de rigidez

  • Modificação da estrutura
  • Redução de rigidez
Utilizado em
  • AISC 360-16 cap. C Método de análise direta no RFEM 6
Partilhar