Requisitos de estabilidade
Na secção C1 {%>#Refer [1]]], são listados cinco requisitos quando se considera o dimensionamento de estabilidade de uma estrutura de aço. Diretamente da AISC 360-16, estes incluem:
- Deformações de barras por flexão, corte e axial e todas as outras deformações de componentes e ligações que contribuem para os deslocamentos da estrutura
- Efeitos de segunda ordem (incluindo efeitos P-Δ e P-δ)
- Imperfeições geométricas
- Reduções da rigidez devido a inelástica, incluindo o efeito de fluência parcial da secção que pode ser acentuada pela presença de tensões residuais
- Incerteza na resistência e rigidez de sistemas, barras e ligações
Os requisitos acima podem ser utilizados para o método de verificação direta. Este artigo irá concentrar-se principalmente nos pontos b a d e na aplicação no RFEM 6.
efeitos de segunda ordem
A análise da estrutura deve considerar os efeitos de segunda ordem, incluindo P-Δ e P-δ. Quando um elemento estrutural, como um pilar, tem uma carga axial aplicada para além de uma carga lateral aplicada, o elemento será desviado. A distância de deflexão, Δ, multiplicada pela carga axial aplicada, P, cria um momento secundário denominado P-Δ que deve ser considerado. Além disso, os efeitos desestabilizadores da carga axial que atuam ao longo da curvatura desviada da barra, ou P-δ, também devem ser considerados na análise. Fig. C-C2.1 {%>#Refer [1]]] fornece um exemplo gráfico desses efeitos secundários numa barra.
O AISC lista as condições em C2.1(b) {%>#Refer [1]]] onde os efeitos P-δ podem ser completamente desprezados. Caso contrário, se uma barra está sujeita a compressão e flexão, essas deformações localizadas devem ser consideradas na análise.
No RFEM 6, a análise de segunda ordem é resolvida iterativamente como uma sequência de problemas lineares em que a força axial é atualizada a partir da iteração anterior e considerada constante dentro do passo de iteração. Esta abordagem numérica é o método de iteração de ponto fixo, conhecido como método de Picard. Tanto os efeitos secundários P-Δ como P-δ são cativados automaticamente nas equações diferenciais subjacentes no solucionador do RFEM 6 quando definido para este método.
As situações de dimensionamento e as combinações de cargas no RFEM 6 estão definidas por defeito para a segunda ordem e o método de Picard. O utilizador pode modificar estas configurações padrão para situações de dimensionamento LRFD ou ASD, por exemplo, em Assistente de combinações – Configuração de análise estática – Método iterativo para análise não linear.
As combinações de carga individuais seguirão posteriormente as configurações de análise definidas na respetiva situação de dimensionamento. No entanto, o utilizador pode alterar as configurações das combinações de cargas individualmente, se preferir.
Para cumprir a secção C2.1(b) [1], o utilizador pode manter a análise de segunda ordem predefinida para a situação de dimensionamento 1 – LRFD para ser utilizada no dimensionamento de resistência. Além disso, o tipo de análise desejado pode ser definido para a Situação de dimensionamento 2 - ASD, a qual pode ser utilizada para verificações do estado limite de utilização juntamente com quaisquer outras situações de dimensionamento criadas. Visite o manual online Configuração de análises estáticas do RFEM 6 para obter mais informação sobre as opções oferecidas nas caixas de diálogo.
Imperfeições geométricas
Secção C2.2 {%>#Refer [1]]] requer que as imperfeições da estrutura sejam consideradas quer por modelação direta das imperfeições ou através da utilização de cargas fictícias. A AISC esclarece ainda que a principal preocupação com as imperfeições em estruturas de edifícios é a falta de canalização dos pilares. A retidão de barra não é necessária nesta secção, uma vez que este efeito é considerado no cap. E {%>#Refer [1]]] para dimensionamento de compressão.
A modelação direta de imperfeições deve considerar os deslocamentos iniciais para devido ao carregamento e formas próprias de encurvadura antecipadas aplicadas para dar o maior efeito desestabilizador. Dependendo do tamanho da estrutura, este processo pode ser bastante demorado e complicado. Em vez disso, pode ser utilizado um método alternativo com cargas fictícias aplicadas.
De acordo com C2.2b(a) {%>#Refer [1]]], as cargas fictícias devem ser aplicadas como cargas laterais aditivas a todos os níveis e em todas as combinações de cargas. A exceção dada em C2.2b(d) {%>#Refer [1]]] inclui quando o deslocamento de segunda ordem da estrutura para o deslocamento de primeira ordem é igual ou inferior a 1,7; as cargas fictícias podem ser aplicadas às combinações de carga apenas de gravidade e excluídas das combinações com outras cargas laterais aplicadas.
A magnitude da carga fictícia em cada nível pode ser calculada com a Equação C2-1 [1].
|
α |
= 1,0 (LRFD); 1,60 (ASD) |
|
Ni |
Carga fictícia aplicada ao nível i, kips (N) |
|
Yi |
Carga de gravidade aplicada no nível i da combinação de cargas LRFD ou da combinação de cargas ASD, conforme aplicável, kips (N) |
As cargas fictícias devem ser aplicadas na direção que causa o maior efeito desestabilizador. Isto significa que, para combinações de carga apenas de gravidade, as cargas fictícias devem ser aplicadas em ambas as direções ortogonais. Para combinações de cargas com cargas laterais aplicadas, as cargas fictícias devem ser aplicadas na mesma direção resultante da carga lateral (por exemplo, as cargas de vento na direção X devem incluir cargas fictícias na direção X).
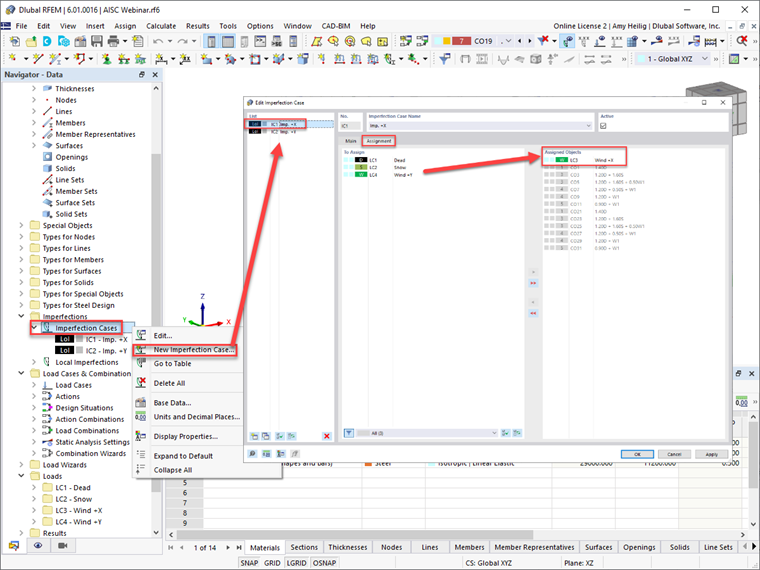
O RFEM 6 oferece aos utilizadores a possibilidade de definir casos de imperfeição nas direções ortogonais, por exemplo, nas direções ±X ou ±Y. Os casos de carga podem ainda ser atribuídos a cada caso de carga de imperfeição, tendo em consideração o maior efeito desestabilizador. O RFEM atribuirá automaticamente o caso de imperfeição às combinações de carga geradas, como diretamente apresentado nesta caixa de diálogo.
Uma vez definidos os casos de imperfeição, o utilizador deve definir as imperfeições da barra em cada caso de imperfeição. A norma ANSI/AISC 360-16 | atual" disponível no menu pendente considerará a força axial da barra a partir da combinação de cargas atribuída, utilizará a eq. C2-1 {%>#Refer [1]]] e aplicar a magnitude da carga fictícia calculada ao início e ao fim da barra.
A norma ANSI/AISC 360-16 | Gravity Load" permitirá ao utilizador referir-se a uma combinação de carga diferente da atual para calcular a força axial da barra. A direção da imperfeição baseada nos eixos globais ou nos eixos locais da barra também deve ser especificada. Deve ser dada especial atenção à direção da imperfeição, uma vez que a intenção é aplicar na direção geral da estrutura para causar o maior efeito desestabilizador. Depois de definir esta informação, a imperfeição pode ser atribuída a várias barras, por exemplo, a todos os pilares da estrutura.
Uma vez aplicadas as imperfeições, estas podem ser vistas graficamente na estrutura no RFEM.
As imperfeições apenas devem ser aplicadas às combinações de carga de resistência e não são necessárias para as verificações do estado limite de utilização. Por isso, na caixa de diálogo Editar assistente de combinações apresentada anteriormente na Figura 1, a opção "Considerar casos de imperfeição" deve estar ativada e aplicada à Situação de dimensionamento 1 - LRFD, assumindo que o dimensionamento da resistência será realizado de acordo com o método LRFD.
Em alternativa, o botão "Criar novo assistente de combinações" no canto inferior esquerdo pode ser utilizado para gerar uma nova definição de item com a opção "Considerar casos de imperfeição" desativada. A configuração da análise estática será definida como segunda ordem (P-Δ) para o dimensionamento do estado limite de utilização deste exemplo, semelhante ao dimensionamento da resistência. Agora, este novo assistente de combinações pode ser atribuído à situação de dimensionamento 2 – ASD, assumindo que a verificação do estado limite de utilização será realizada utilizando as combinações de carga não fatorizadas.
Assim que essas configurações forem aplicadas às situações de dimensionamento, as combinações de carga individuais listadas no separador "Combinações de cargas" também refletirão essas mesmas configurações automaticamente.
Ajustes à rigidez
As tensões residuais da barra podem levar a uma fluência parcial da secção, produzindo um amolecimento geral da estrutura. Isto, por sua vez, leva a efeitos desestabilizadores. Além disso, deve ser considerada a distribuição da plasticidade através da secção da barra e ao longo do comprimento da barra.
Para aproximar estes efeitos na redução da resistência da barra, a AISC requereu um factor de 0,8 para ser aplicado a todas as rigidezes que contribuem para a estabilidade da estrutura. A norma vai até ao estado em C2.3(a) {%>#Refer [1]]] , as reduções de rigidez devem ser aplicadas a todas as barras para evitar a distorção artificial da estrutura. Portanto, este fator de 0,8 pode ser aplicado à resistência axial e à flexão de todas as barras.
Além disso, o fator τb calculado a partir das eqns. Os elementos C2.2a e C2.2b {%>#Refer [1]]] apresentados abaixo devem ser aplicados só à rigidez à flexão das barras. Deve ser considerada a resistência da secção à compressão.
- Quando α Pr/Pns ≤ 0,5
- Quando α Pr/Pns > 0,5
α
= 1,0 (LRFD); 1,60 (ASD)
Pr
Resistência à compressão axial necessária utilizando combinação de cargas LRFD ou combinações de cargas ASD, kips (N)
Pns
Resistência à compressão da secção;
- para secções de elementos não esbeltos: Pns = Fy Ag,
- para secções com elementos esbeltos: Pns = Fy Ae,
- onde Ae é como definido na secção E7, kips (N)
De acordo com a secção C2.3(c) [1], é permitido definir τb = 1,0 para a rigidez à flexão de todas as barras, mas deve ser aplicada uma carga fictícia adicional à estrutura definida por esta secção. Além do mais, as reduções de rigidez são aplicadas apenas para os estados limite de resistência e estabilidade. Não é aplicável para estados limites de utilização ou para outras análises, tais como deslocamentos, deformações, vibrações e determinação de períodos.
Com o RFEM 6, os utilizadores podem aplicar os requisitos de redução de rigidez AISC a barras selecionadas. O fator 0,8 é aplicado à rigidez axial e à flexão da barra, enquanto que o fator τb pode ser calculado automaticamente a partir das eqns. C2.2a e C2.2b {%>#Refer [1]]] e aplicado à rigidez à flexão da barra.
Ao rever o assistente de combinações para a situação de dimensionamento 1 – LRFD, a opção "Considerar modificação da estrutura" deve ser ativada com uma nova configuração de modificação da estrutura definida. Assim que a opção "Barras" também é ativada, encontra-se disponível um novo separador Barras. Neste novo separador, pode selecionar a "Nova modificação de rigidez de barra". Isto abre a opção final para selecionar a norma "AISC 360-16 C2.3 | Estruturas de aço" no menu pendente. Repare que a janela "Iterativo Eqs. C2-2a e C2-2b” é selecionado para calcular automaticamente o fator τb da rigidez à flexão com base na força normal dos elementos esbeltos ou não esbeltos. O fator 0.8 está definido por defeito e é aplicado à rigidez axial e à flexão. Uma vez que as opções estão definidas, as barras de aço às quais a redução de rigidez deve ser aplicada são selecionadas graficamente ou os números das barras podem ser introduzidos diretamente na caixa de diálogo Modificação da estrutura.
Tenha em atenção que o assistente de combinações definido anteriormente para a situação de dimensionamento 2 – ASD para desativar as opções de imperfeição para o estado limite de utilização descritas acima também deve deixar a opção "Considerar modificação da estrutura" desmarcada. Isto utilizará a rigidez total da barra para todas as combinações de carga não fatorizadas.
Considerações finais
Os requisitos dados em AISC 360-16 cap. C para o método de verificação direto, incluindo os efeitos de segunda ordem, as imperfeições de barra e as reduções de rigidez, podem ser considerados na análise e no dimensionamento do RFEM 6 utilizando os fluxos de trabalho descritos acima. Para mais informação e exemplos sobre a aplicação do método de análise direta no RFEM, consulte o seminário web AISC 360-16 Steel Design in RFEM 6 gravado anteriormente e faça o download do modelo correspondente em Modelos para download.
- Seminário web, | Dimensionamento de aço segundo a AISC 360-16 no RFEM 6 (EUA)
- Modelo para download | Estrutura de pavilhão de aço | AISC 360-16