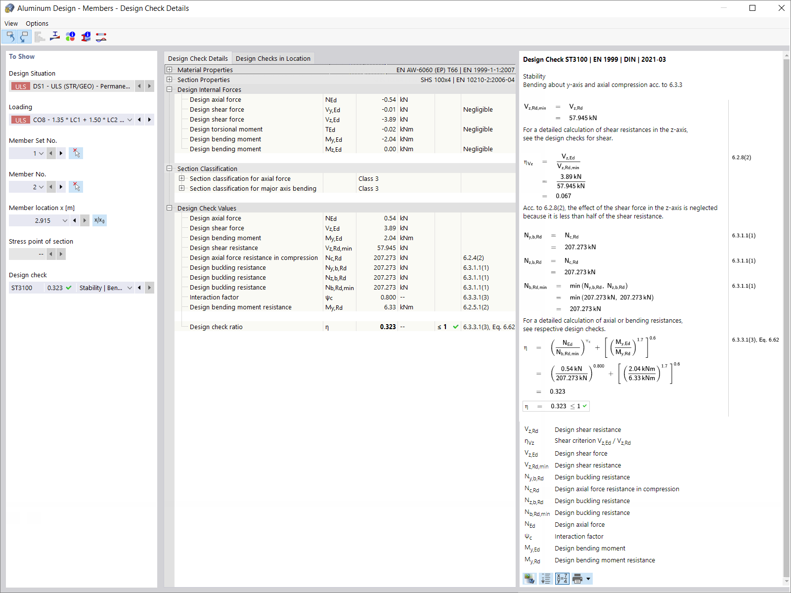
Detalhes de verificação
Detalhes de verificação
2024-05-30
029104
  • RFEM 6
  • Eurocode 9

Detalhes de verificação

Utilizado em
  • Dimensionamento de estruturas de alumínio no RFEM 6 segundo o Eurocódigo 9
Partilhar