4641x
001690
2022-02-18

Dimensionamento de estruturas de alumínio no RFEM 6 segundo o Eurocódigo 9

O módulo Dimensionamento de alumínio para o RFEM 6 dimensiona barras de alumínio para os estados limite último e de utilização segundo o Eurocódigo 9. Além disso, é possível o dimensionamento segundo a ADM 2020 (norma dos EUA).

O módulo Dimensionamento de alumínio pode ser ativado no separador Módulos da janela Dados gerais, enquanto pode definir a norma preferida no separador Norma I , conforme apresentado nas Imagens 1 e 2.


As estruturas de alumínio podem ser modeladas com os respetivos materiais da biblioteca de materiais do RFEM 6. Também é possível definir materiais e adicioná-los à biblioteca. No entanto, é importante que os dados especificados em termos de materiais, bem como em termos de combinações de cargas e resultados, estejam em conformidade com o conceito de dimensionamento da norma. Ao dimensionar de acordo com as Normas Europeias, deve considerar os seguintes documentos:

  1. Bases para o dimensionamento estrutural (Eurocódigo 0), para obter os coeficientes parciais de segurança para cargas e as regras para a combinação dos mesmos
  2. Ações em estruturas (Eurocódigo 1), para considerar cargas relevantes para estruturas e edifícios a serem dimensionados
  3. Dimensionamento de estruturas de alumínio (Eurocódigo 9), para aplicar as regras de dimensionamento a estruturas de alumínio

No RFEM, as combinações de cargas e resultados podem ser criadas de forma automática, em conformidade com a norma, ou manualmente. De qualquer forma, as cargas podem ser aplicadas utilizando o procedimento de aplicação de cargas comum no RFEM.

Propriedades de dimensionamento

Depois de modelar a estrutura, aplicar as cargas e criar as combinações de cargas e resultados, é necessário ativar as propriedades de dimensionamento da barra ou do conjunto de barras a ser dimensionado (Figura 3). Isto permite definir os tipos de dimensionamento para o dimensionamento de alumínio, as configurações de dimensionamento e os apoios de dimensionamento necessários para o procedimento de dimensionamento. O mesmo se aplica para barras ou conjuntos de barras dimensionadas através de representantes.

Tipos de cálculo

Os tipos de dimensionamento de alumínio incluem a definição de comprimentos efetivos, reduções locais de secções (consideradas apenas no dimensionamento de tração), painéis de corte e restrições de rotação (Figura 4). A definição dos comprimentos de encurvadura é necessária para determinar a carga crítica para a rotura de estabilidade. Após atribuir um comprimento de encurvadura a um objeto de interesse, as configurações e os comprimentos efetivos são considerados na verificação da estabilidade. A seguir, na verificação, pode considerar o enfraquecimento local da secção (por exemplo, orifícios de parafusos) relacionado com o objeto através da atribuição de uma redução local da secção da barra na janela relevante.

Também é possível definir chapas perfiladas, contraventamentos, chapas perfiladas e contraventamentos ou rigidez de painéis de corte (Sprov ) e atribui-los a barras. De forma semelhante, pode aplicar uma restrição à rotação de barra com o tipo de rigidez "Contínuo", "Discreto" ou "Manual" sobre toda uma barra ou um conjunto de barras e considerá-la ao determinar o momento crítico de encurvadura por flexão-torção. ou o fator de carga crítica para encurvadura por flexão-torção.

Configurações de dimensionamento

Pode aceder às configurações de dimensionamento através da janela Editar barra ou através dos Dados de entrada da tabela Dimensionamento de alumínio. As especificações numa configuração de dimensionamento aplicam-se a todos os objetos aos quais a configuração está atribuída. Se não for atribuída nenhuma configuração de dimensionamento a um objeto a ser dimensionado, não são realizadas verificações do estado limite último ou do estado limite de utilização para esse objeto.

Os Eurocódigos sugerem que os cálculos sejam realizados para dois estados limites: estado limite último e do estado limite de utilização. O primeiro refere-se a uma situação em que a segurança da estrutura é verificada para evitar o colapso e a rotura da estrutura, enquanto o segundo se refere a determinados requisitos para a utilização normal das estruturas. Para as estruturas de alumínio, estes incluem requisitos relativos à deformação e, em determinadas circunstâncias, à vibração. Devido ao baixo módulo de elasticidade do alumínio, este estado limite é, em geral, a situação de dimensionamento crítica para estruturas de alumínio.

Configuração de dimensionamento do estado limite último

Pode criar uma configuração do ELU definindo várias configurações que afetam o dimensionamento de alumínio (Figura 5). Por exemplo, é possível definir se as verificações da estabilidade são realizadas além das verificações das secções, bem como ajustar outras configurações relacionadas com as verificações. A seguir, a opção Valores limite para casos especiais está disponível para lhe permitir negligenciar determinadas forças internas no dimensionamento que não são importantes para a capacidade de carga. Se não utilizar esta opção, podem ser evitados dimensionamentos específicos ou pode ser implícita a utilização de fórmulas de interação mais desfavoráveis.

Dependendo da norma de dimensionamento selecionada, outras opções, tais como ativar um dimensionamento de secção elástico, valores alternativos para fatores de forma e exponentes em fórmulas de interação ou outras configurações de detalhes para a verificação da encurvadura local ou da encurvadura por corte estão disponíveis no estado limite último configuraçõ. Para a norma de dimensionamento EN 1999, pode encontrar os coeficientes relevantes de acordo com o anexo nacional seleccionado nos parâmetros da norma, mas também pode ajustá-los com um valor definido pelo utilizador.

Configuração de dimensionamento do estado limite de utilização

É possível criar configurações de estado limite de utilização em termos de limites de deformação, que têm de ser verificadas no dimensionamento (Figura 6). Esses limites estão relacionados com o comprimento de referência da barra, o qual é determinado com base nos apoios de dimensionamento definidos no separador Apoios de dimensionamento e flecha. Por outras palavras, a janela Apoios de verificação e flecha apresentada na Figura 7 serve para definir as condições de fronteira para a verificação do estado limite de utilização do dimensionamento de alumínio.


Parâmetros globais

Pode aceder às definições globais para o dimensionamento de alumínio clicando no ícone Configuração global do módulo apresentado na Figura 8. Estes são independentes da norma de dimensionamento, mas os valores da norma podem divergir. Ao clicar no botão Repor defeito , são restauradas as configurações padrão do diálogo de acordo com a norma de dimensionamento selecionada.

Opções adicionais para o dimensionamento de alumínio

O RFEM 6 oferece outras opções que influenciam o dimensionamento de alumínio. Por exemplo, pode atribuir outros tipos para barras (tais como excentricidades de barra ou articulações de barra), como apresentado na Figura 9. Também podem ser considerados reforços transversais de barra para reforçar áreas de barras susceptíveis à encurvadura. Estes são utilizados, por exemplo, para vigas altas ou pontos de aplicação de grandes cargas concentradas.

Cálculo

Antes de iniciar o dimensionamento, é importante verificar os dados de entrada do módulo Dimensionamento de alumínio. Por exemplo, as definições padrão implicam a consideração de todas as situações de dimensionamento no dimensionamento. No entanto, pode desativar uma situação de dimensionamento para o dimensionamento de alumínio desmarcando a caixa de seleção "A ser dimensionado"; assim, não serão realizadas verificações para esta situação de dimensionamento.

Esta seleção está sincronizada com a seleção do módulo Dimensionamento de alumínio nas configurações da situação de dimensionamento, conforme apresentado na Figura 10. É importante destacar que não é possível dimensionar casos de carga, combinações de carga ou combinações de resultados individuais. Em vez disso, deve atribuir essas combinações a uma situação de dimensionamento.

De forma semelhante, todos os tipos de objetos presentes no modelo estão listados na tabela Dimensionamento de alumínio (Figura 11). Ao ativar a caixa de seleção "Dimensionar tudo", todos os objetos disponíveis são selecionados para dimensionamento. Em alternativa, pode especificar manualmente os objetos a serem dimensionados/removidos do dimensionamento, desmarcando a caixa de seleção "Dimensionar tudo" e introduzindo os números dos objetos ou selecionando graficamente os objetos de interesse.

Barras com um material diferente (por exemplo, betão ou madeira) ou uma secção inadequada (por exemplo, uma secção maciça de parede espessa) para o dimensionamento de alumínio são automaticamente reconhecidas e excluídas do dimensionamento. Além disso, as superfícies de alumínio não serão consideradas para o dimensionamento pelo módulo Dimensionamento de alumínio; podem ser avaliadas utilizando o módulo Análise tensão-deformação.

Pode executar o módulo Dimensionamento de alumínio selecionando o botão Mostrar resultados na tabela de entrada (Figura 11) ou selecionando Dimensionamento de alumínio no diálogo "Para calcular". Depois de iniciar o cálculo, é apresentado o progresso do cálculo, bem como as etapas de cálculo e o curso atual do cálculo.

Resultados

Quando o cálculo está terminado, os resultados determinantes e as relações de dimensionamento nas barras ou conjuntos de barras encontram-se disponíveis na tabela de resultados. Os resultados do módulo Dimensionamento de alumínio também podem ser apresentados graficamente através do separador Resultados do navegador. Se durante as verificações surgem avisos ou erros ou um critério de verificação não é cumprido, isso é apresentado na Vista geral da tabela.

Além destes resultados, podem ser apresentadas verificações da esbelteza para barras ou conjuntos de barras. Estes são baseados na comparação da esbelteza para a encurvadura por flexão calculada a partir da relação do comprimento de encurvadura com o raio de giração por um lado e os valores limite dos Parâmetros globais por outro.

Uma vez que a resistência à encurvadura é dimensionada pelo dimensionamento de estabilidade, a verificação da esbelteza não representa verdadeiramente um dimensionamento e não está incluída na tabela de resultados predefinida. Portanto, para apresentar estas verificações, tem de ativar as tabelas de resultados de esbelteza no gestor de tabelas de resultados, acessíveis através do ícone indicado na Figura 12.

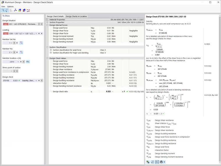
Pode visualizar verificações detalhadas para cada tipo clicando duas vezes sobre as mesmas ou utilizando o ícone Detalhes de verificação de dimensionamento. Além das fórmulas, os resultados detalhados contêm referências padrão para que seja possível seguir os dimensionamentos com precisão e compreender em detalhe as verificações realizadas.

Comentários de encerramento

O módulo Dimensionamento de alumínio no RFEM 6 permite dimensionar barras de alumínio para os estados limite último e de utilização segundo as normas da União Europeia EN 1999-1-1:2013-12 (Eurocódigo 9) e dos Estados Unidos ADM 2020. Os dados definidos em termos de materiais, carregamentos, combinações de cargas e resultados devem estar em conformidade com o conceito de dimensionamento da norma preferida.

As cargas relevantes podem ser aplicadas em linha com o procedimento comum de aplicação de cargas do RFEM e os dados necessários para o dimensionamento podem ser definidos ativando as propriedades de dimensionamento da barra ou do conjunto de barras de interesse. Depois de definir as propriedades de dimensionamento, o dimensionamento pode ser realizado e os resultados ficam disponíveis tanto em tabelas como em gráficos.


Autor

A Eng.ª Kirova é responsável pela criação de artigos técnicos e presta apoio técnico aos clientes da Dlubal.

Ligações


;