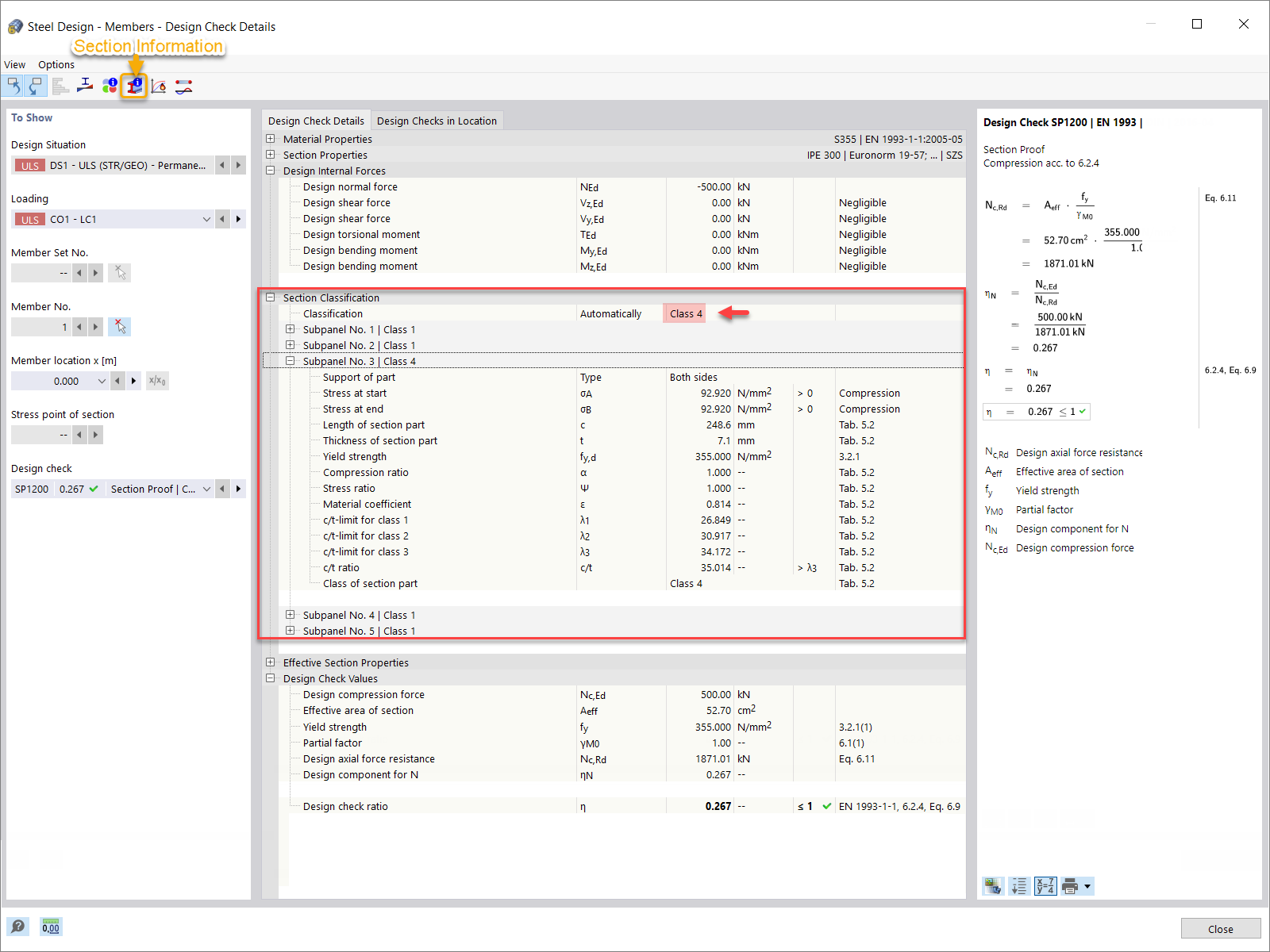
Detalhes da verificação
Detalhes da verificação
2022-02-25
029448
  • RFEM 6
  • Estruturas de aço
  • Eurocode 3

Detalhes da verificação

  • Dimensionamento de aço
  • Detalhes da verificação
  • Classificação de secção transversal
Utilizado em
  • Classificação da secção no RFEM 6 segundo EN 1993-1-1
Partilhar