8367x
001694
2023-05-10

Classificação da secção no RFEM 6 segundo EN 1993-1-1

O dimensionamento de seções transversais de acordo com o Eurocódigo 3 baseia-se na classificação da seção transversal a ser dimensionada em termos de classes determinadas pela norma. A classificação de seções transversais é importante, uma vez determina os limites da resistência e capacidade de rotação devido à encurvadura local das partes da seção transversal.

A norma EN 1993-1‑1 [1] define as seguintes quatro classes de seções transversais (também apresentadas na Imagem 1):

  • Classe 1: Seções transversais que podem formar uma articulação plástica com a capacidade de rotação necessária para a análise plástica sem redução da resistência
  • Classe 2: Seções transversais que podem desenvolver momento plástico resistente, mas tem capacidade de rotação limitada devido à encurvadura local
  • Classe 3: Seções transversais na qual a tensão calculada na fibra extrema comprimida da barra pode atingir a tensão de cedência, mas a encurvadura local pode impedir o desenvolvimento total do momento plástico resistente
  • Classe 4: Seções transversais nas quais a encurvadura local ocorrerá antes de atingir a tensão de cedência numa ou mais partes da seção transversal

A classificação é feita separadamente para todas as partes da seção transversal, comparando as relações largura-espessura fornecidas com os valores-limite para cada classe, conforme especificado pela norma. Assim, a classe de cada parte da seção transversal é definida e a que possui o valor menos favorável é a determinante para a seção transversal inteira. Os valores-limite dependem do seguinte:

  • Condição de apoio das partes da seção transversal (num ou ambos os lados)
  • Tensão de cedência do aço usado na forma do fator ε
  • Curva de tensões nas partes da seção transversal
  • Magnitude da resistência à compressão

O Eurocódigo 3 fornece tabelas com base nas quais as relações máximas largura-espessura para as partes da seção transversal podem ser calculadas e comparadas com os valores-limite. Por exemplo, as relações máximas largura-espessura para categorizar uma parte interna de compressão como Classe 3 são determinadas pelos fatores apresentados na Imagem 2.

O valor-limite para partes internas sujeitas apenas à compressão ou flexão é determinado pelo fator ε, que está relacionado com a tensão de cedência do aço. Para partes sujeitas tanto à flexão quanto à compressão, por outro lado, a distribuição de tensões é detectada pelo parâmetro α (plástico, Classes 1 e 2) ou ψ (elástico, Classe 3).

O primeiro representa a percentagem de comprimento da tensão de compressão na parte da seção transversal, enquanto o segundo representa a razão das tensões limite (Imagem 3). Assim, além do fator ε, o valor limite das relações largura-espessura para partes sujeitas a flexão e compressão envolve o parâmetro α para Classes 1 e 2 e o parâmetro ψ para Classe 3.

Classificação de seções no RFEM 6

O módulo de dimensionamento de aço oferecido no RFEM 6 para o dimensionamento de estruturas de aço realiza uma classificação detalhada da seção transversal em cada local de dimensionamento antes da execução do dimensionamento. A classificação da seção transversal para cada tipo de verificação de dimensionamento está disponível nos detalhes da verificação de dimensionamento associada.

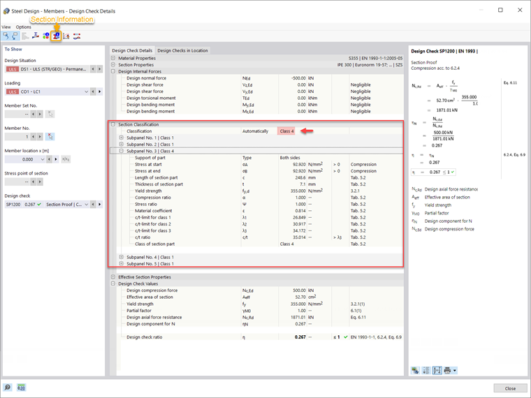
Isso é demonstrado para a viga apresentada na Imagem 4 (IPE 300, aço S355), para a qual o módulo de dimensionamento de aço foi calculado e os resultados para cada tipo de dimensionamento já estão disponíveis. Se, por exemplo, exibir os detalhes da verificação de dimensionamento, pode notar que a classificação da seção transversal também é fornecida em detalhe (Imagem 5).


Conforme já explicado, a classificação é feita separadamente para todas as partes da seção (chamados subpainéis no RFEM 6; cinco, neste caso). Assim, diferentes classes de seções transversais podem ser atribuídas a cada subpainel, mas a que possui o valor menos favorável governa para a seção transversal inteira. Dessa forma, a seção de interesse é classificada como Classe 4 para a verificação da seção de acordo com 6.2.4, que é a classe de seção do Subpainel 3.

Como o Subpainel 3 é apoiado dos dois lados e está sujeito à compressão, a sua classificação é feita de acordo com a Tabela 5.2 do Eurocódigo 3 [1]. A tensão de cedência do aço é de 355 N/mm² e, portanto, o valor do fator ε é 0,814 (Imagem 5). Com base nesse fator, são calculados os valores-limite das relações largura-espessura para as Classes 1, 2 e 3 (λ1, λ2 e λ3, respectivamente) de acordo com a tabela mencionada. De seguida, a relação c/t é calculada com base no comprimento (c) e espessura (t) da parte da seção, e é comparada aos valores-limite para as classes de seção transversal. Para este subpainel, a relação c/t fornecida é maior do que a calculada para a Classe 3 de seção transversal e, portanto, a Classe 4 é atribuída ao subpainel.

Dado que os outros subpainéis são classificados como Classe 1, este é o subpainel (por exemplo, Subpainel 3) com o valor menos favorável, portanto é o determinante para a seção transversal inteira. Por esse motivo, a seção de interesse é classificada como Classe 4 para a verificação da seção de acordo com 6.2.4.

Para entender melhor a classificação da seção transversal, pode exibir os subpainéis individuais da seção transversal no separador Subpainéis da janela de Informações da Seção (Imagem 6).

Observações Finais

A classificação da seção transversal no RFEM 6 para o dimensionamento de barras de aço é realizada de acordo com as disposições no Eurocódigo 3 [1]. A classificação é feita separadamente para todas as partes da seção transversal, comparando as relações largura-espessura fornecidas com os valores-limite para cada classe, conforme especificado pela norma.

Os valores-limite dependem da condição de apoio das partes da seção transversal, tensão de cedência do aço, curva de tensões nas partes da seção transversal e magnitude da resistência à compressão. Depois de calculadas, a relação largura-espessura é comparada a essas e é definida a classe de cada parte da seção transversal. Finalmente, a classe menos favorável obtida para os subpainéis individuais é atribuída à seção transversal inteira.


Autor

A Eng.ª Kirova é responsável pela criação de artigos técnicos e presta apoio técnico aos clientes da Dlubal.

Ligações
Referências


;