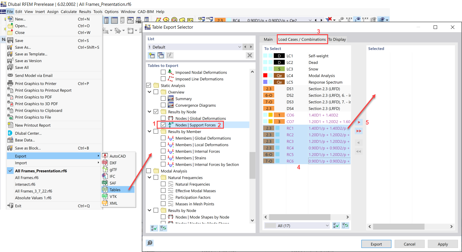
FAQ 005219 | Pergunta do Wiki: Gostaria de exportar forças de apoio de nós de vários casos de carga, combinações de cargas ...
FAQ 005219 | Pergunta do Wiki: Gostaria de exportar forças de apoio de nós de vários casos de carga, combinações de cargas ...
2024-05-30
029951

FAQ 005219 | Exportar tabela do Excel

FAQ 005219 | Pergunta do Wiki: Gostaria de exportar forças de apoio de nós de vários casos de carga, combinações de cargas ...

Utilizado em
  • Exportar tabela do Excel
Partilhar