4046x
005219
2022-03-08

Exportar tabela do Excel

Gostaria de exportar forças de apoio de nós de vários casos de carga, combinações de cargas e combinações de resultados para uma folha de cálculo do Excel no RFEM 6. Como é que devo proceder?


Resposta:

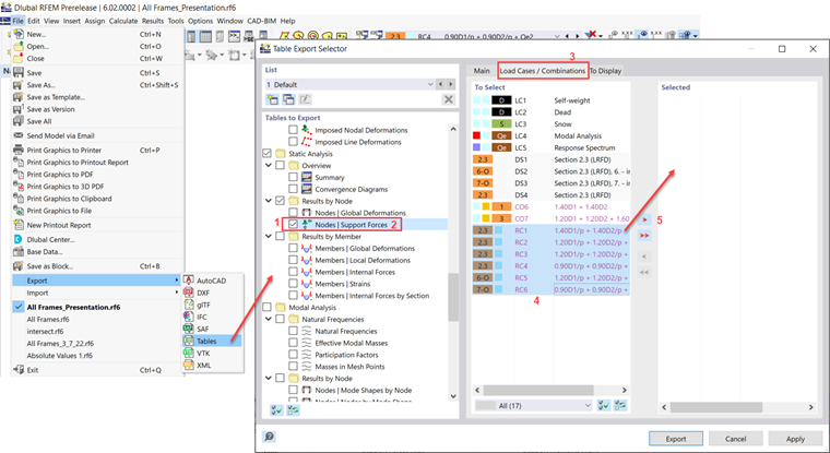
Pode exportar as forças de apoio de nós através de Ficheiro – Exportar – Tabelas.

Desloque-se para baixo e selecione a caixa "Nós | Forças de apoio" (passo 1). Clique no próprio texto para expandir as opções no separador Geral (Passo 2). Verifique se a opção "Selecionar carregamento" está ativada.
No separador "Casos/combinações de cargas" (passo 3), selecione as combinações necessárias e adicione-as à lista "Seleção" (passos 4 e 5).


Autor

A Eng.ª Cisca é responsável pelas formações para clientes, apoio técnico e desenvolvimento de programas para o mercado norte-americano.



;