Deformações globais para modelo inteiro
  • Visualizador 3D
  • Visualizador 3D | Babylon
  • Realidade virtual
Esforços internos básicos para todo o modelo
  • Visualizador 3D
  • Visualizador 3D | Babylon
  • Realidade virtual
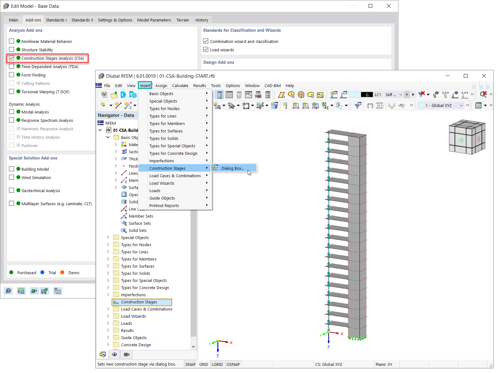
Ativação do módulo para análise de fases de construção (CSA)
  • Visualizador 3D
  • Visualizador 3D | Babylon
  • Realidade virtual
Caixa de diálogo "Fases de construção"
Adicionar superfícies na fase de construção atual
  • Visualizador 3D
  • Visualizador 3D | Babylon
  • Realidade virtual
Superfícies ativas na fase de construção atual
  • Visualizador 3D
  • Visualizador 3D | Babylon
  • Realidade virtual
Atribuição de superfícies
  • Visualizador 3D
  • Visualizador 3D | Babylon
  • Realidade virtual
Deformações globais para modelo inteiro
Esforços internos básicos para todo o modelo
Ativação do módulo para análise de fases de construção (CSA)
Caixa de diálogo "Fases de construção"
Adicionar superfícies na fase de construção atual
Superfícies ativas na fase de construção atual
Atribuição de superfícies
2022-03-17
030251
  • RFEM 6
  • Estruturas de betão
  • Cálculos estruturais e dimensionamento

Deformações globais para modelo inteiro

  • Processo de construção
  • Fases de construção
Utilizado em
  • Definição das fases de construção em termos de modelação
Modelo 3D
Mais sobre modelo 3D
  • Edifício de vários andares de betão armado
Especificações
Número de nós 152
Número de linhas 277
Número de barras 21
Número de superfícies 126
Número de sólidos 0
Número de casos de carga 2
Número de combinações de cargas 0
Número de combinações de resultados 0
Peso total 1518,300 t
Dimensões (métricas) 12,000 x 63,000 x 4,000 m
Dimensões (imperial) 39.37 x 206.69 x 13.12 feet
Partilhar
2022-03-17
030252
  • RFEM 6
  • Estruturas de betão
  • Cálculos estruturais e dimensionamento
Esforços internos básicos para todo o modelo
  • Fases de construção
  • Processo de construção
Utilizado em
  • Definição das fases de construção em termos de modelação
Modelo 3D
Mais sobre modelo 3D
  • Edifício de vários andares de betão armado
Especificações
Número de nós 152
Número de linhas 277
Número de barras 21
Número de superfícies 126
Número de sólidos 0
Número de casos de carga 2
Número de combinações de cargas 0
Número de combinações de resultados 0
Peso total 1518,300 t
Dimensões (métricas) 12,000 x 63,000 x 4,000 m
Dimensões (imperial) 39.37 x 206.69 x 13.12 feet
Partilhar
2022-03-17
030253
  • RFEM 6
  • Estruturas de aço
  • Cálculos estruturais e dimensionamento
Ativação do módulo para análise de fases de construção (CSA)
  • Análise de fases de construção
  • Processo de construção
Utilizado em
  • Definição das fases de construção em termos de modelação
Modelo 3D
Mais sobre modelo 3D
  • Edifício de vários andares de betão armado
Especificações
Número de nós 152
Número de linhas 277
Número de barras 21
Número de superfícies 126
Número de sólidos 0
Número de casos de carga 2
Número de combinações de cargas 0
Número de combinações de resultados 0
Peso total 1518,300 t
Dimensões (métricas) 12,000 x 63,000 x 4,000 m
Dimensões (imperial) 39.37 x 206.69 x 13.12 feet
Partilhar
2022-03-17
030254
  • RFEM 6
  • Estruturas de betão
  • Cálculos estruturais e dimensionamento
Caixa de diálogo "Fases de construção"
  • Fases de construção
  • Processo de construção
Utilizado em
  • Definição das fases de construção em termos de modelação
Partilhar
2022-03-17
030256
  • RFEM 6
  • Estruturas de betão
  • Cálculos estruturais e dimensionamento
Adicionar superfícies na fase de construção atual
  • Análise de fases de construção
  • Processo de construção
Utilizado em
  • Definição das fases de construção em termos de modelação
Modelo 3D
Mais sobre modelo 3D
  • Edifício de vários andares de betão armado
Especificações
Número de nós 152
Número de linhas 277
Número de barras 21
Número de superfícies 126
Número de sólidos 0
Número de casos de carga 2
Número de combinações de cargas 0
Número de combinações de resultados 0
Peso total 1518,300 t
Dimensões (métricas) 12,000 x 63,000 x 4,000 m
Dimensões (imperial) 39.37 x 206.69 x 13.12 feet
Partilhar
2022-03-17
030259
  • RFEM 6
  • Estruturas de betão
  • Cálculos estruturais e dimensionamento
Superfícies ativas na fase de construção atual
  • Fases de construção
  • Processo de construção
Utilizado em
  • Definição das fases de construção em termos de modelação
Modelo 3D
Mais sobre modelo 3D
  • Edifício de vários andares de betão armado
Especificações
Número de nós 152
Número de linhas 277
Número de barras 21
Número de superfícies 126
Número de sólidos 0
Número de casos de carga 2
Número de combinações de cargas 0
Número de combinações de resultados 0
Peso total 1518,300 t
Dimensões (métricas) 12,000 x 63,000 x 4,000 m
Dimensões (imperial) 39.37 x 206.69 x 13.12 feet
Partilhar
2022-03-17
030261
  • RFEM 6
  • Estruturas de betão
  • Cálculos estruturais e dimensionamento
Atribuição de superfícies
  • Fases de construção
  • Processo de construção
Utilizado em
  • Definição das fases de construção em termos de modelação
Modelo 3D
Mais sobre modelo 3D
  • Edifício de vários andares de betão armado
Especificações
Número de nós 152
Número de linhas 277
Número de barras 21
Número de superfícies 126
Número de sólidos 0
Número de casos de carga 2
Número de combinações de cargas 0
Número de combinações de resultados 0
Peso total 1518,300 t
Dimensões (métricas) 12,000 x 63,000 x 4,000 m
Dimensões (imperial) 39.37 x 206.69 x 13.12 feet
Partilhar