2390x
001737
2022-03-17

Definição das fases de construção em termos de modelação

O módulo Análise das fases de construção (CSA) permite o dimensionamento de estruturas de barras, superfícies e sólidos no RFEM 6, considerando as fases de construção específicas associadas ao processo de construção. Isto é importante porque os edifícios não são construídos de uma só vez, mas sim através da combinação gradual das partes estruturais individuais. As etapas individuais nas quais os elementos estruturais, assim como as cargas, são adicionados ao edifício, são designadas por fases de construção, enquanto o processo em si é designado por processo de construção.

Assim, o estado final da estrutura fica disponível após a conclusão do processo de construção; ou seja, todas as fases de construção. Para determinadas estruturas, a influência do processo de construção (ou seja, todas as fases de construção individuais) pode ser significativa e deve ser considerada para evitar erros no cálculo. Uma visão geral do módulo CSA é fornecida no artigo da base de dados de conhecimento intitulado "Consideração das fases de construção no RFEM 6" .

Uma vez que estão assossiadas diferentes partes estruturais com as fases de construção individuais, o peso próprio desses elementos que estão ativos na fase em específico deve ser considerado. Se toda a estrutura ou as suas partes estão sujeitas a cargas adicionais relacionadas com as condições ambientais ou o método de construção, isso também deve ser considerado.

Assim, para definir as fases de construção, é necessário considerar as alterações introduzidas no modelo, por um lado, e o carregamento, por outro. Este artigo enfocará os primeiros, enquanto os segundos serão o tópico de um próximo artigo da base de dados de conhecimento.

Exemplo prático

A estrutura utilizada como exemplo neste artigo tem 21 pisos, cada piso é adicionado numa fase de construção separada, totalizando 21 fases consecutivas. Os elementos estruturais adicionados numa fase individual são: lajes de betão com uma espessura de 20 cm, um núcleo de corte constituído por paredes com 40 cm de espessura e um pilar com uma secção de 20x20 cm. A altura do piso é de 3 m. Se realizar o cálculo de EF nesta estrutura como um modelo completo (ou seja, sem considerar as fases de construção individuais), obterá resultados para os esforços internos e as deformações como apresentados nas Imagens 1 e 2, respetivamente.


O que se pode notar em termos de deformações é que as lajes estão apoiadas no núcleo interior. Em termos de esforços internos, os momentos em torno dos apoios aumentam, enquanto os momentos no campo diminuem do primeiro para o último piso. Isto deve-se à distribuição diferente da rigidez da estrutura e ao facto de as lajes estarem penduradas no núcleo.

Na realidade, a estrutura não é construída de uma só vez; ou seja, o peso é aplicado gradualmente e os resultados em termos de deformações e esforços internos diferem dos apresentados nas imagens acima mencionadas. Para ter isso em consideração, é necessário definir as fases de construção individuais que representam o processo de construção.

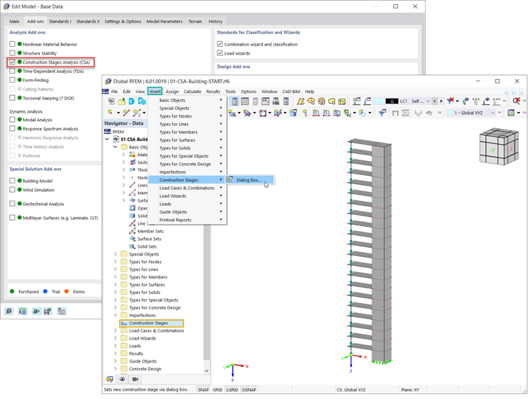
Em primeiro lugar, deve ser ativado o módulo Análise das fases de construção (CSA) nos dados gerais do modelo (Figura 3). As fases de construção serão depois incluídas nos dados do navegador. Também é possível definir fases através da barra de menus (Inserir → Fases de construção).

Para definir uma nova fase de construção no RFEM 6, de facto, deve definir as alterações a serem introduzidas em comparação com a fase definida anteriormente. Estas alterações podem estar associadas a barras, superfícies, sólidos, apoios de linha e apoios de nós, articulações de linha, ligações com soldadura de linha, contactos de superfícies ou ligações rígidas.

Os que são relevantes para a fase de construção de interesse devem ser selecionados no separador Geral da caixa de diálogo Fases de construção. Por exemplo, para definir a primeira fase do processo de construção para a estrutura neste exemplo, deve considerar barras e superfícies, bem como apoios de nós e linhas (Figura 4).

Ao fazer isso, é possível adicionar ou desativar elementos para fases de construção específicas. Pode fazê-lo selecionando os elementos de interesse nos gráficos ou escrevendo o seu número no campo de entrada (Figura 5).

Quando define as fases de construção seguintes (por exemplo, CS2), os elementos selecionados serão adicionados aos elementos selecionados nas fases anteriores (por exemplo, CS1). Assim, todos eles estão ativos na fase atual, conforme apresentado na Figura 6.

É importante notar que um elemento não pode ser adicionado em múltiplas fases. Para ser mais específico, os elementos que adiciona numa fase não podem ser adicionados noutra. Por exemplo, a superfície nº 11 foi adicionada na segunda fase (ver Figura 6) e, portanto, não pode ser selecionada na terceira fase (Figura 7).

Uma vez que as fases de construção estão definidas no modelo, é importante considerar as diferentes cargas associadas a cada fase. Isto será discutido num próximo artigo da base de dados de conhecimento.


Autor

A Eng.ª Kirova é responsável pela criação de artigos técnicos e presta apoio técnico aos clientes da Dlubal.

Ligações


;