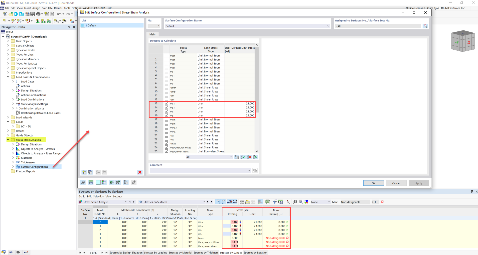
FAQ 005247 | A tensão limite está ativada, mas a minha relação de tensões está como "não dimensionável" no módulo ''Análise tensão-deformação''. Qual poderá ser a razão?
FAQ 005247 | A tensão limite está ativada, mas a minha relação de tensões está como "não dimensionável" no módulo ''Análise tensão-deformação''. Qual poderá ser a razão?
2022-04-19
031077
  • RFEM 6
  • Análise tensão-deformação para o RFEM 6
  • Análise tensão-deformação para o RSTAB 9
    • Estruturas de aço
    • Estruturas de betão
    • Cálculos estruturais e dimensionamento
    • Análise de tensões

Tensão limite definida pelo utilizador

FAQ 005247 | A tensão limite está ativada, mas a minha relação de tensões está como "não dimensionável" no módulo ''Análise tensão-deformação''. Qual poderá ser a razão?

  • Análise de tensões
  • Análise tensão-deformação
  • Relação de tensões
  • Tensão limite
  • Relação de tensões não dimensionável
Utilizado em
  • Relação de tensões
Partilhar