2469x
005247
2022-04-19

Relação de tensões

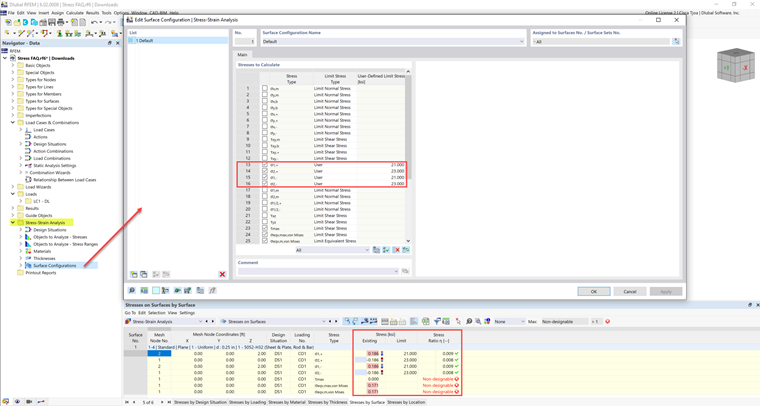
A tensão limite está ativada, mas a minha relação de tensões está como "não dimensionável" no módulo Análise tensão-deformação. Qual poderá ser a razão para isso?


Resposta:

Alguns materiais têm vários limites de tensão limite para compressão, tração etc. Para estes materiais, a tensão limite tem de ser introduzida manualmente pelo utilizador.

Os valores de tensão limite são listados no separador Valores do material.

Estes valores podem ser adicionados nas Configurações de barra/superfície no tipo de tensão limite Utilizador.


Autor

A Eng.ª Cisca é responsável pelas formações para clientes, apoio técnico e desenvolvimento de programas para o mercado norte-americano.



;