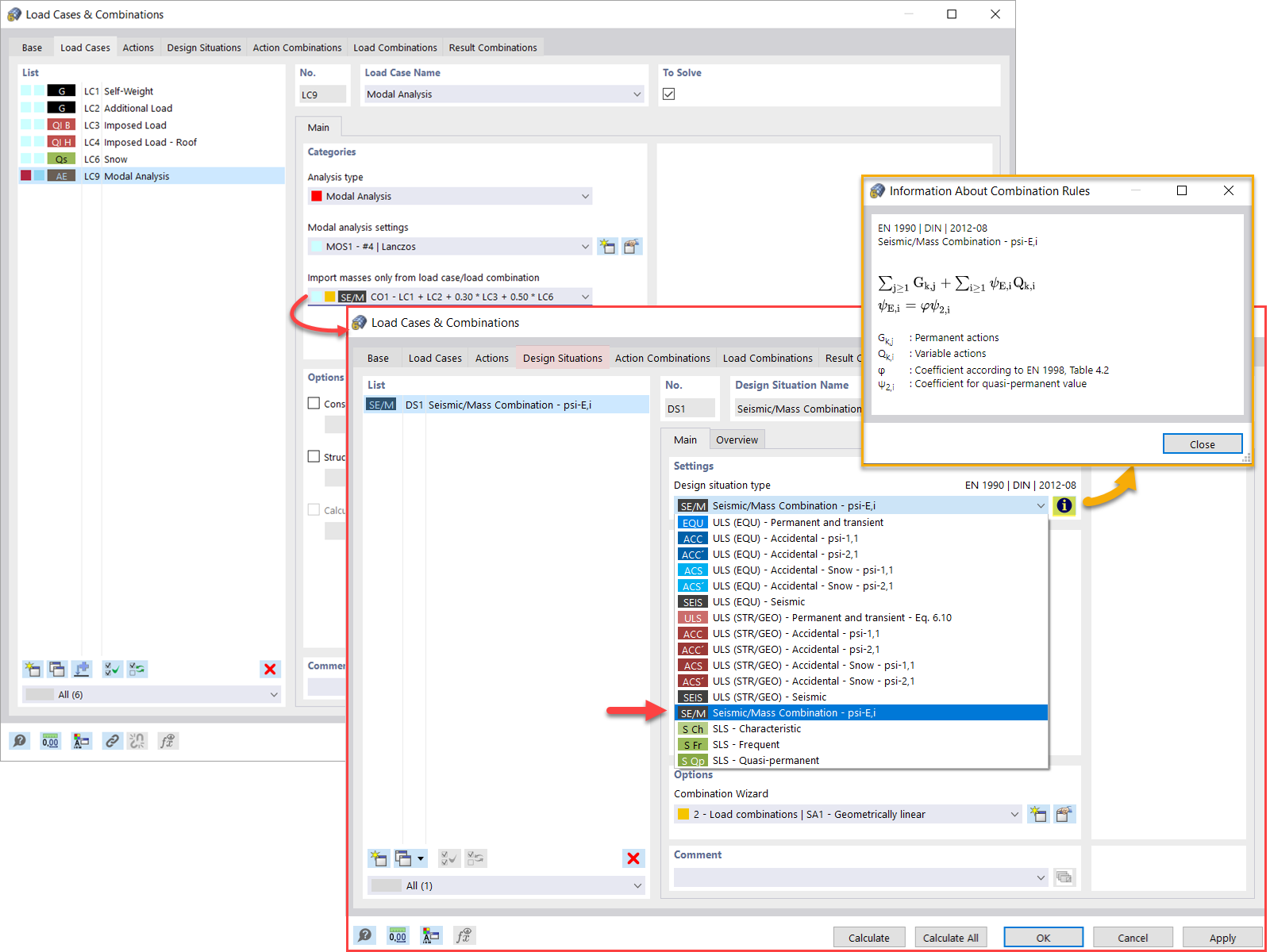
Análise modal de massas a partir da combinação de cargas
Análise modal de massas a partir da combinação de cargas
2022-04-28
031340
  • RFEM 6
  • Análise modal para o RFEM 6
  • Análise modal para o RSTAB 9
    • Análises dinâmicas e sísmicas

Análise modal de massas a partir da combinação de cargas

  • Análise modal
  • Massas
  • Combinações de cargas
Utilizado em
  • Análise modal | Importação das massas
Partilhar