503x
002402
2022-05-06

Análise modal | Importação das massas

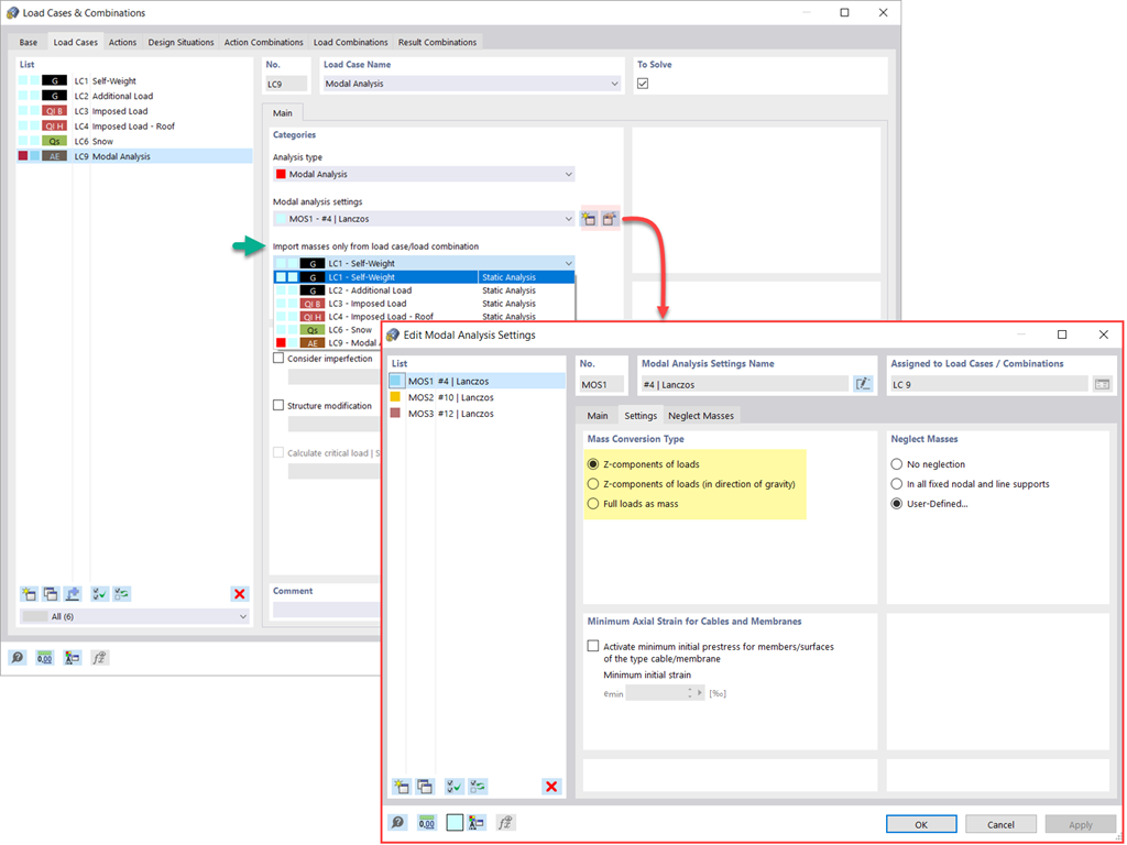
Tem diversas opções disponíveis para definir massas para a análise modal. Enquanto as massas devido ao peso próprio são consideradas automaticamente, pode considerar as cargas e massas diretamente num caso de carga do tipo de análise modal. Necessita de mais opções? Selecione se pretende considerar as cargas totais como massas, componentes de carga na direção global Z ou apenas os componentes de carga na direção da gravidade.

O programa oferece uma opção adicional ou alternativa para a importação de massas: Definição manual de combinações de cargas a partir das quais as massas são consideradas na análise modal. Selecionou uma norma de dimensionamento? Em seguida, pode criar uma situação de dimensionamento com o tipo de combinação Massa sísmica. Assim, o programa calcula automaticamente uma situação de massa para a análise modal de acordo com a norma de dimensionamento preferida. Por outras palavras: O programa cria uma combinação de cargas a partir dos coeficientes de combinação predefinidos para a norma selecionada. Esta contém as massas utilizadas para a análise modal.



;