Casos de carga e combinações
Casos de carga e combinações
2022-05-09
031604
  • RSECTION 1
  • Análise de tensões

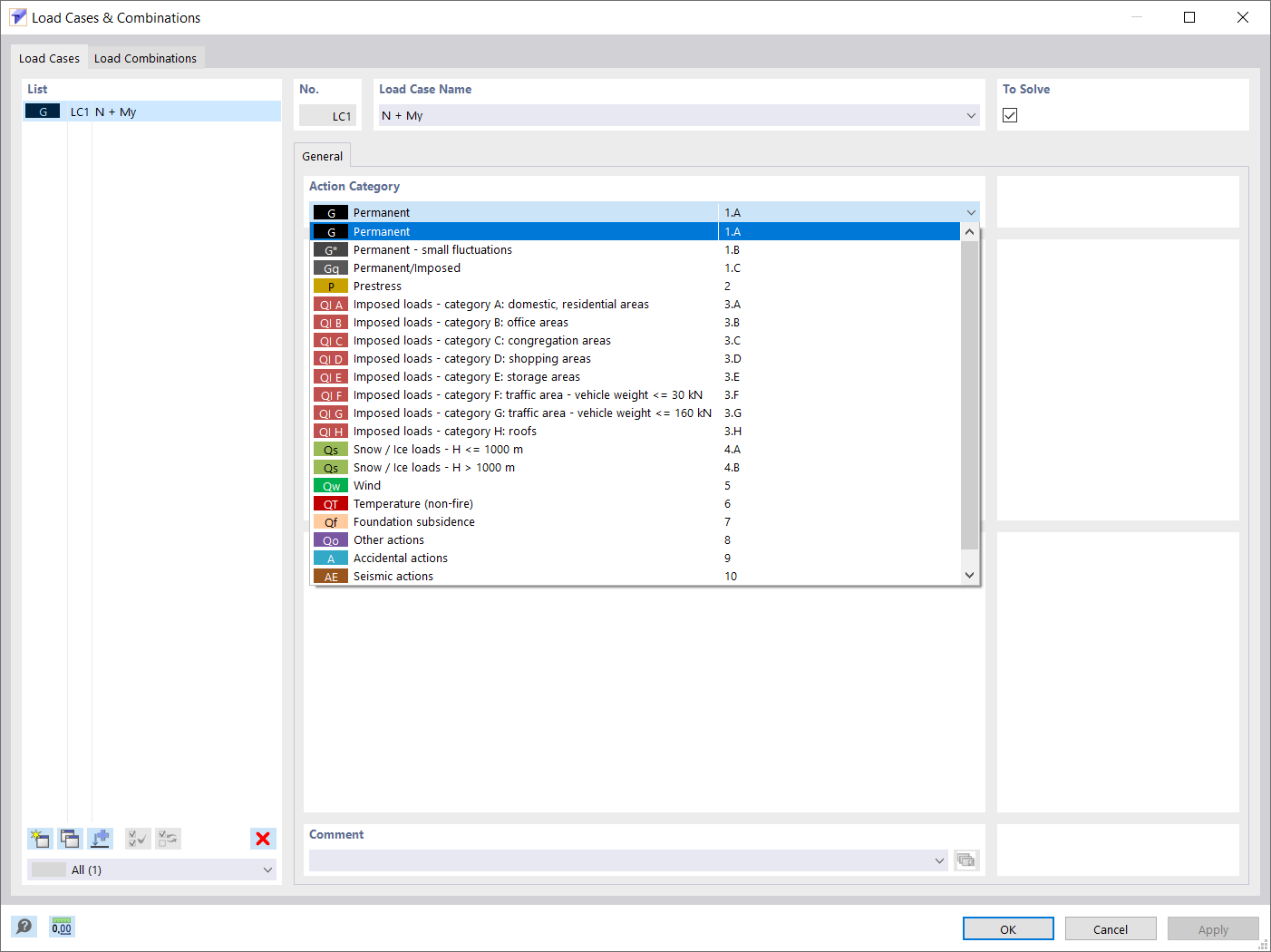
Casos de carga e combinações

  • Casos de carga
  • Combinações de carga
Utilizado em
  • Determinação das propriedades da secção e análise de tensões no RSECTION 1
Partilhar