3216x
001740
2022-05-02

Determinação das propriedades da secção e análise de tensões no RSECTION 1

Pode utilizar o programa autónomo RSECTION para determinar as propriedades de secções para quaisquer secções de paredes finas e maciças, bem como para realizar uma análise de tensões. O artigo anterior da base de dados de conhecimento intitulado "Criação gráfica/tabular de secções definidas pelo utilizador no RSECTION 1" abordou as bases para a definição de secções no programa. Este artigo, por outro lado, é um resumo de como determinar as propriedades da secção e realizar uma análise de tensões.

Os seguintes métodos de análise estão disponíveis no RSECTION: análise de paredes finas e análise de elementos finitos. Pode selecionar o método preferido nos dados gerais do modelo , como apresentado na Figura 1. A diferença entre estes dois métodos é a forma como as propriedades e as tensões para a secção bruta são calculadas. No primeiro caso, as propriedades da secção são calculadas analiticamente para as secções bruta e efetiva.

Por outro lado, com a análise de elementos finitos, as propriedades da secção bruta são calculadas com elementos finitos com base nas partes definidas, enquanto para a secção efetiva o cálculo é analítico. Assim, a secção efetiva pode ser calculada para os dois métodos de análise se a licença para a extensão Secção efetiva estiver disponível, como apresentado na Figura 1.

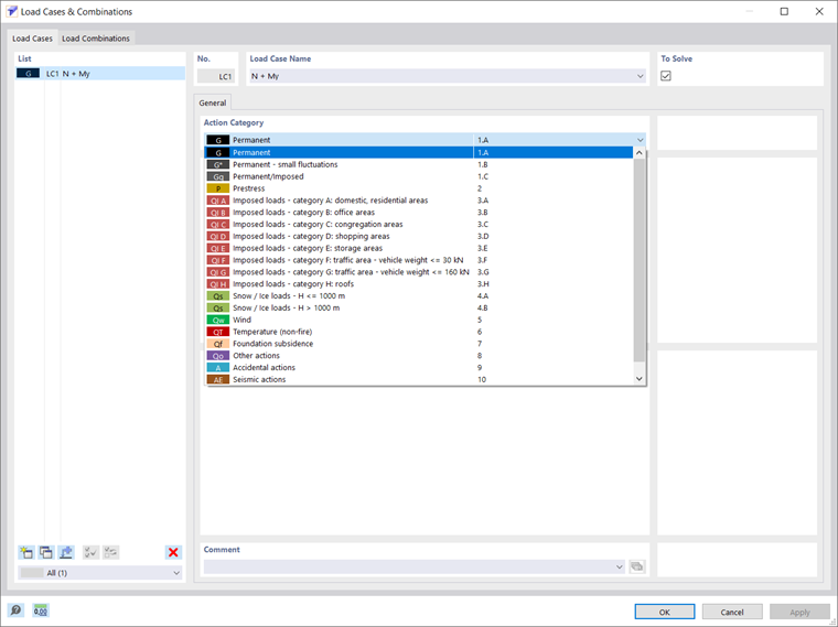
Considerando que a secção de interesse já foi criada no programa e o método de análise relevante foi selecionado nos dados gerais como na Figura 1, o próximo passo é definir um caso de carga no qual as forças internas de uma determinada ação serão armazenada.

Pode fazer isso conforme mostra a Figura 2, onde é necessário escolher a categoria da ação e selecionar/desmarcar a caixa de seleção "A resolver" para controlar se o caso de carga é analisado no cálculo. Pode criar, copiar ou eliminar casos de carga diretamente na lista de casos de carga, a qual contém todos os casos de carga do modelo.

Depois de criados os casos de carga, pode definir os esforços internos. Pode fazer isto na janela Casos de carga e combinações e na tabela Esforços internos , como apresentado na Figura 3. O modelo pode ser dimensionado para qualquer caso de carga utilizando diversas forças internas existentes em posições individuais x ao longo da barra.

Se existem diferentes combinações de forças internas, pode utilizá-las individualmente em diferentes casos de carga, bem como em diferentes barras ou em diferentes posições x no mesmo caso de carga. Assim, pode atribuir forças axiais e de corte, momento de torção e flexão e bimomento (Figura 3).

Como alternativa a esta opção de definir manualmente os esforços internos, pode importar os esforços internos do RSTAB ou do RFEM, conforme apresentado na Figura 4. Para isso, tem de definir o modelo a partir do qual os esforços internos serão importados, selecionando o modelo no Dlubal Center ou através de uma caixa de diálogo do Windows denominada "Abrir". Para poder importar os esforços internos, o ficheiro associado RFEM 6 ou RSTAB 9 tem de ser guardado previamente com os resultados.

Na caixa de listagem "Tipo de objeto", pode definir se pretende importar os esforços internos das secções ou das barras e selecionar a secção ou a barra cujos esforços internos devem ser considerados. Pode seleccionar os casos de carga/combinações de carga a serem transferidos do modelo, mas apenas pode importar as forças internas dos casos de carga/combinações de carga calculados (os casos de carga/combinações de carga que não foram calculados estão destacados a cinzento). No RSECTION, é criado um caso de carga por cada caso de carga e combinação de carga importados; assim, se já existe um caso de carga, pode especificar se pretende substituí-lo ou criar outro caso de carga.

De seguida, pode definir as tensões a serem calculadas e apresentadas. Pode fazê-lo na janela Configuração de tensões, onde está disponível uma lista de tensões e o utilizador pode selecionar a caixa de seleção correspondente à tensão a ser calculada. Também fica disponível uma descrição da tensão selecionada, conforme apresentado na Figura 5. Para cada tensão, pode selecionar um tipo de tensão limite na tabela para que a relação de tensão seja calculada a partir da relação entre a tensão existente e a tensão limite.

A tensão normal limite determinada como σx,máx = fy representa a tensão admissível para o carregamento devido à flexão e força axial, enquanto a tensão de corte limite indica a tensão de corte admissível devido a corte e torção e é calculada como τmáx = fy/√3 (sendo fy a tensão de cedência). A tensão equivalente limite, por outro lado, representa a tensão equivalente permitida para o efeito simultâneo de várias tensões e é determinada como σv = fy . Também pode utilizar o tipo de tensão limite "Utilizador" para ajustar manualmente a tensão limite ou selecionar o tipo de tensão limite "Nenhum" e o cálculo da relação de tensão será omitido.

Agora pode iniciar o cálculo e obter os resultados como apresentado na Figura 6. As tensões selecionadas na configuração de tensões são calculadas a partir das forças internas definidas e estão disponíveis nos resultados do navegador. Pode também encontrar as propriedades da secção na tabela Propriedades da secção. Todos os resultados disponíveis podem ser documentados no relatório de impressão (Figura 7).


Considerações finais

Com o programa autónomo RSECTION, pode calcular todas as propriedades relevantes da secção, incluindo os esforços internos plásticos limite. Para secções constituídas por diferentes materiais, o programa determina as propriedades de secção ideais. Pode escolher entre dois métodos de verificação: análise de paredes finas e análise de elementos finitos. A diferença entre elas deve-se à forma como as propriedades e as tensões na secção bruta são calculadas.

No entanto, o fluxo de trabalho que tem de seguir consiste em definir os casos de carga nos quais as forças internas de uma determinada ação serão armazenadas e selecionar as tensões a serem calculadas e apresentadas. Assim, é possível calcular tensões a partir de força axial, momentos fletores biaxiais e forças de corte, momentos de torção primários e secundários e momentos de empenamento para qualquer forma de secção. Este fluxo de trabalho será apresentado com mais detalhe num próximo artigo da base de dados de conhecimento.


Autor

A Eng.ª Kirova é responsável pela criação de artigos técnicos e presta apoio técnico aos clientes da Dlubal.

Ligações


;