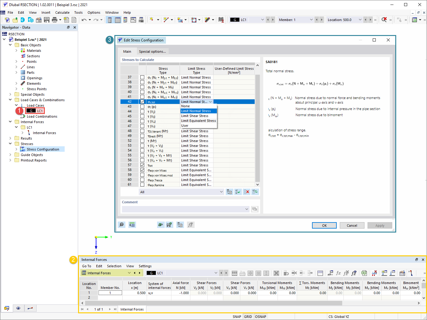
Definição de caso de carga, esforços internos e tensões a serem calculados
Definição de caso de carga, esforços internos e tensões a serem calculados
2022-05-11
031674
  • RSECTION 1
  • Análise de tensões

Definição de caso de carga, Esforços internos e tensões a serem calculados

Definição de caso de carga, esforços internos e tensões a serem calculados

  • Casos de carga
  • Esforços internos
  • Configuração de tensões
Utilizado em
  • Análise de parede fina no RSECTION 1
Partilhar