3262x
001742
2024-02-28

Análise de parede fina no RSECTION 1

O programa autónomo RSECTION está à sua disposição para determinar as propriedades de seção e realizar análises de tensão para seções transversais de paredes finas e maciças. O programa pode ser ligado tanto ao RFEM quanto ao RSTAB, de modo que as seções do RSECTION também estejam disponíveis na biblioteca do RFEM e RSTAB. Da mesma forma, as forças internas do RFEM e RSTAB podem ser importadas para o RSECTION.

Conforme discutido no artigo da Base de dados de conhecimento Determinação das propriedades da secção e análise de tensões no RSECTION 1 , encontram-se disponíveis os seguintes métodos de análise no RSECTION: análise de parede fina e análise de elementos finitos. Este artigo discutirá o primeiro, com o qual as propriedades da seção para seções brutas e efetivas são calculadas analiticamente (baseadas nos elementos da seção).

Um resumo da análise e cálculo foi explicado no artigo acima mencionado. Portanto, assume-se que a seção de interesse está disponível, e que o método de análise de parede fina, bem como o cálculo da seção efetiva de acordo com a norma EN 1993-1-3 [1], estão selecionados nos Dados gerais (Imagem 1).

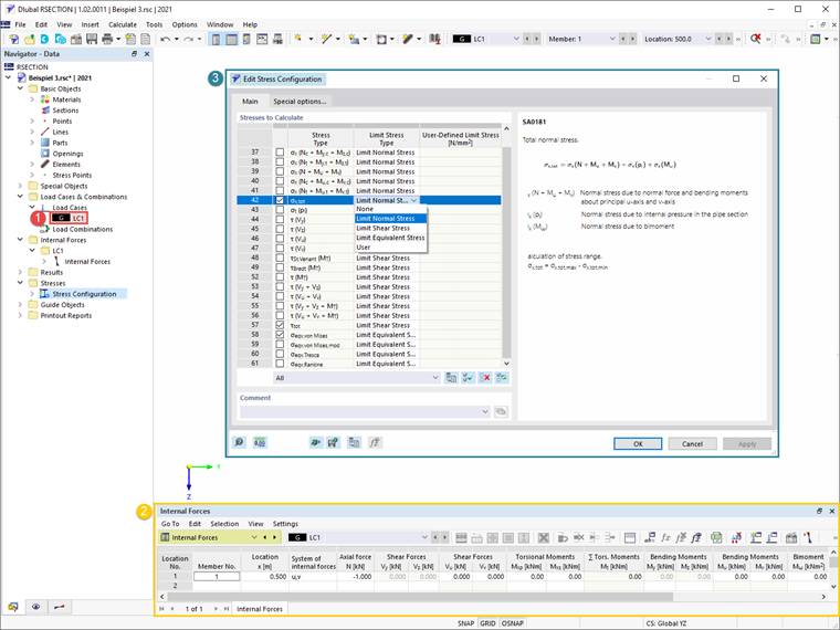
De seguida, é criado um caso de carga e são definidas as forças internas a serem armazenadas nele. Conforme elaborado no artigo acima mencionado, as forças internas podem ser definidas no próprio programa ou importadas do RFEM/RSTAB. Neste exemplo, uma força axial de 1 kN foi definida na localização x=0.5, como apresentado na Imagem 2. Antes de iniciar o cálculo, também pode selecionar as tensões a serem calculadas na janela Configuração de tensões, onde uma lista de tensões e uma descrição associada da tensão selecionada também estão disponíveis.


Após ter calculado tudo, os resultados do cálculo estão disponíveis no programa. No Navegador de resultados, pode alternar entre os resultados para seções brutas e efetivas, conforme apresentado nas Imagens 3 e 4, respectivamente.

A encurvadura distorcional pode ocorrer para seções formadas a frio com reforços de borda ou intermediários, como no exemplo. No programa RSECTION, a encurvadura distorcional é determinada utilizando o método de valor próprio, e sua influência é levada em consideração pela redução da espessura da seção. Isso também pode ser visto nos resultados da análise efetiva de parede fina (Imagem 4).




Autor

A Eng.ª Kirova é responsável pela criação de artigos técnicos e presta apoio técnico aos clientes da Dlubal.

Ligações
Referências


;