Módulo "Análise tensão-deformação"
Estrutura e segmentos individuais
  • Visualizador 3D
  • Visualizador 3D | Babylon
  • Realidade virtual
Categorias para análise tensão-deformação no Navegador de dados e em tabelas
  • Visualizador 3D
  • Visualizador 3D | Babylon
  • Realidade virtual
Configuração de barra | Principal
Configuração de barra | Opções especiais
Atribuir configurações a barras
Análise tensão-deformação – Separador de configuração da caixa de diálogo "Editar barra"
Configurações de superfície
Resultados da análise tensão-deformação
  • Visualizador 3D
  • Visualizador 3D | Babylon
  • Realidade virtual
Módulo "Análise tensão-deformação"
Estrutura e segmentos individuais
Categorias para análise tensão-deformação no Navegador de dados e em tabelas
Configuração de barra | Principal
Configuração de barra | Opções especiais
Atribuir configurações a barras
Análise tensão-deformação – Separador de configuração da caixa de diálogo "Editar barra"
Configurações de superfície
Resultados da análise tensão-deformação
2022-06-23
032560
  • RFEM 6

Módulo "Análise tensão-deformação"

  • Módulos
  • Análise tensão-deformação
Utilizado em
  • Configurações de barra e superfície para análise tensão-deformação
Partilhar
2022-07-04
032709
  • RFEM 6
Estrutura e segmentos individuais
  • Estrutura
  • Modelo
  • Estruturas de membrana tracionada
Utilizado em
  • Configurações de barra e superfície para análise tensão-deformação
Modelo 3D
Mais sobre modelo 3D
  • Cobertura de estádio com membrana
Especificações
Número de nós 193
Número de linhas 456
Número de barras 456
Número de superfícies 96
Número de sólidos 0
Número de casos de carga 4
Número de combinações de cargas 0
Número de combinações de resultados 0
Peso total 684,410 t
Dimensões (métricas) 294,612 x 63,730 x 288,000 m
Dimensões (imperial) 966.57 x 209.09 x 944.88 feet
Partilhar
2024-05-30
032710
  • RFEM 6
Categorias para análise tensão-deformação no Navegador de dados e em tabelas
Utilizado em
  • Configurações de barra e superfície para análise tensão-deformação
Modelo 3D
Mais sobre modelo 3D
  • Segmento da cobertura do estádio feito de membranas
Especificações
Número de nós 13
Número de linhas 21
Número de barras 21
Número de superfícies 4
Número de sólidos 0
Número de casos de carga 3
Número de combinações de cargas 14
Número de combinações de resultados 0
Peso total 28,751 t
Dimensões (métricas) 144,000 x 49,000 x 37,906 m
Dimensões (imperial) 472.44 x 160.76 x 124.36 feet
Partilhar
2022-07-04
032712
  • RFEM 6
Configuração de barra | Principal
  • Configuração do barra
  • Análise tensão-deformação
Utilizado em
  • Configurações de barra e superfície para análise tensão-deformação
Partilhar
2022-07-04
032713
  • RFEM 6
Configuração de barra | Opções especiais
  • Configuração de barra
  • Opções especiais
  • Análise tensão-deformação
Utilizado em
  • Configurações de barra e superfície para análise tensão-deformação
Partilhar
2022-07-04
032714
  • RFEM 6
Atribuir configurações a barras
  • Atribuição
  • Configurações a barras
  • Análise tensão-deformação
Utilizado em
  • Configurações de barra e superfície para análise tensão-deformação
Partilhar
2024-05-30
032715
  • RFEM 6
Análise tensão-deformação – Separador de configuração da caixa de diálogo "Editar barra"
Utilizado em
  • Configurações de barra e superfície para análise tensão-deformação
Partilhar
2022-07-04
032716
  • RFEM 6
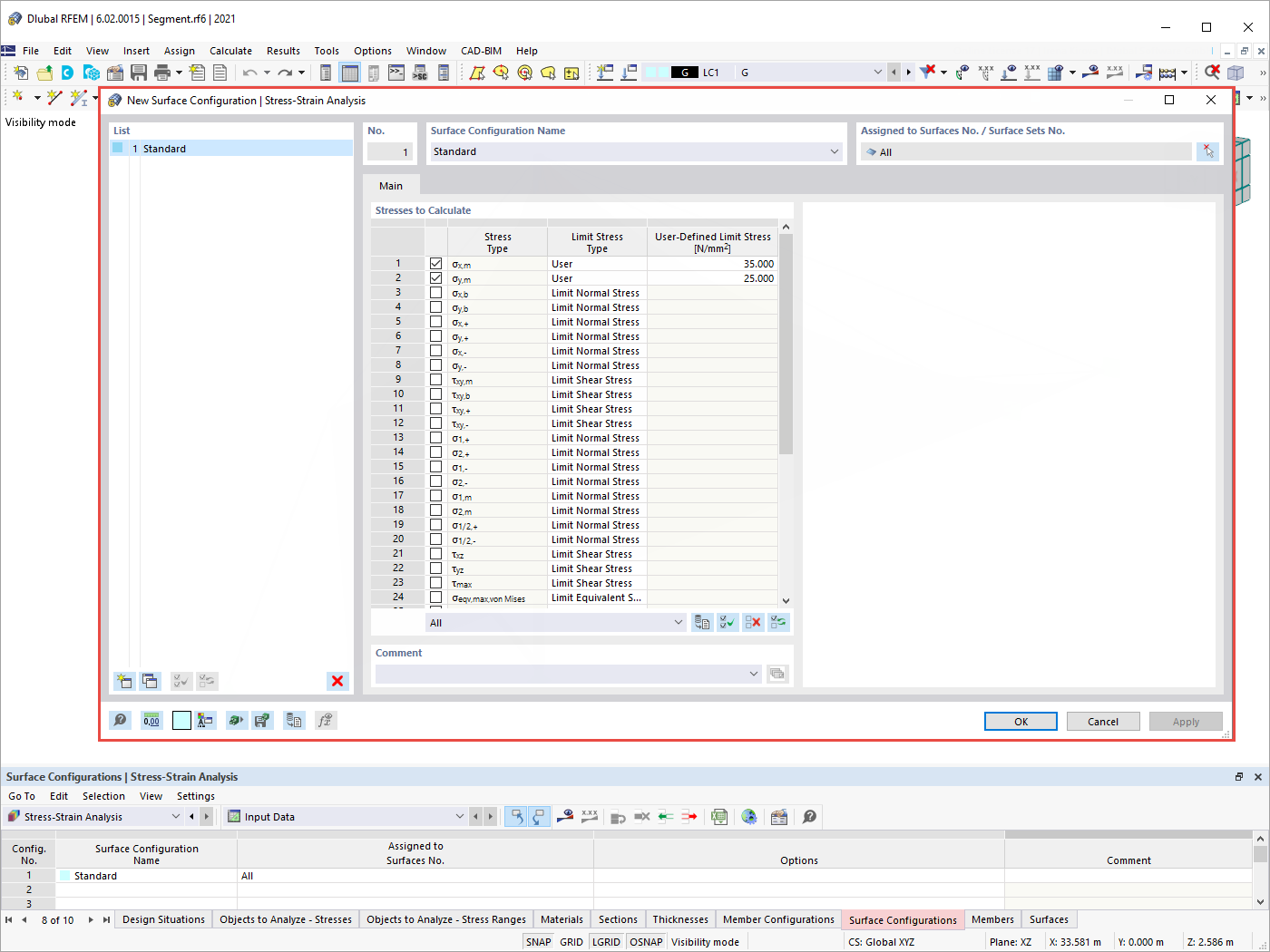
Configurações de superfície
  • Configurações de superfície
  • Análise tensão-deformação
Utilizado em
  • Configurações de barra e superfície para análise tensão-deformação
Partilhar
2022-06-23
032564
  • RFEM 6
Resultados da análise tensão-deformação
  • Análise tensão-deformação
  • Resultados
Utilizado em
  • Configurações de barra e superfície para análise tensão-deformação
Modelo 3D
Mais sobre modelo 3D
  • Segmento da cobertura do estádio feito de membranas
Especificações
Número de nós 13
Número de linhas 21
Número de barras 21
Número de superfícies 4
Número de sólidos 0
Número de casos de carga 3
Número de combinações de cargas 14
Número de combinações de resultados 0
Peso total 28,751 t
Dimensões (métricas) 144,000 x 49,000 x 37,906 m
Dimensões (imperial) 472.44 x 160.76 x 124.36 feet
Partilhar