1984x
001748
2024-02-19

Configurações de barra e superfície para análise tensão-deformação

Este artigo mostra como gerir os dados de entrada para as configurações de dimensionamento de barras e superfícies no módulo de Análise Tensão-Deformação.

O módulo de Análise Tensão-Deformação está disponível para ativação nos Dados gerais do modelo (Imagem 1). Assim que ativar o módulo, o navegador, as tabelas e as caixas de diálogo são expandidos com novas entradas que estão totalmente integradas na interface do utilizador do RFEM/RSTAB.

Este artigo mostrará um exemplo prático de como gerir os dados de entrada para configurações de barras e superfícies e realizar a análise tensão-deformação no RFEM 6. A análise tensão-deformação será realizada para um segmento da cobertura do estádio feito de membranas, apresentado na Imagem 2. Desta forma, o utilizador pode verificar se seus elementos (que foram modelados no programa anteriormente) atendem aos requisitos do dimensionamento, ou se suas propriedades precisam de ser revistas (por exemplo, em relação à seção transversal, material, espessura, etc).

Como mencionado anteriormente, os objetos da categoria de análise tensão-deformação estão disponíveis tanto no navegador quanto na tabela para definir os dados de entrada para o dimensionamento. Assim, o utilizador pode verificar os objetos a serem dimensionados, bem como os seus materiais e seções transversais. Dependendo do objeto selecionado, também podem ser definidas configurações específicas onde pode especificar os valores limite e outras opções de dimensionamento.

Dado que este modelo consiste em barras e superfícies, estão disponíveis tabelas específicas para cada um desses tipos de objetos nas configurações de análise de tensão-deformação. As configurações podem ser acedidas através do ícone "Abrir caixa de diálogo de edição" (Imagem 3) onde pode criar diferentes tipos para cada configuração de dimensionamento e atribuir a configuração apropriada a cada objeto.

Primeiro, é possível criar uma nova configuração de barra com base nos valores definidos por defeito da norma de dimensionamento selecionada. Para fazer isso, pode usar o botão "Novo" posicionado abaixo da lista, que mostra todas as configurações desse estado limite disponíveis no modelo. Como nenhuma configuração foi ainda definida, esta lista está vazia (Imagem 4).

O utilizador pode começar a definir a configuração de dimensionamento no separador "Tensões" da caixa de diálogo, selecionando as tensões a serem calculadas e especificando as tensões limite para comparação. Por exemplo, pode escolher entre limitar a tensão normal, de corte ou equivalente, bem como especificar uma tensão limite definida pelo utilizador. Neste exemplo, a tensão equivalente de von Mises será selecionada para cálculo, e pode ver a fórmula associada na parte direita da caixa de diálogo.

Outras opções relevantes para o dimensionamento podem ser encontradas no separador "Opções Especiais" apresentada na Imagem 5. Assim, pode modificar o peso das tensões normais e de corte na tensão equivalente de von Mises especificando os fatores kσx, e kτ, respectivamente.

Se cargas transversais são aplicadas no banzo superior das vigas, também é possível considerar as cargas transversais que atuam de forma excêntrica através de um método simplificado para seções em I, com o qual o momento de flexão Mz é aplicado na sua totalidade ao banzo superior para cada seção em I simétrica laminada ou paramétrica do caso de dimensionamento.

Uma vez que a configuração está definida, o utilizador pode atribuí-la aos objetos respectivos através do botão "Selecionar Individualmente" na caixa de diálogo no canto superior direito, ou diretamente na tabela de entrada do cálculo de tensão-deformação para a configuração correspondente (Imagem 6). Além disso, você pode criar múltiplas configurações e atribuí-las a diferentes objetos.

As especificações dentro de uma configuração aplicam-se a todos os objetos aos quais esta configuração é atribuída. Se não for atribuída nenhuma configuração a um objeto a ser projetado, não será realizado nenhum dimensionamento para esse objeto.

As configurações de dimensionamento também estão incluídas na caixa de diálogo de edição das barras individuais, conforme apresentado na Imagem 7. A atribuição pode ser feita no separador Configurações de dimensionamento da caixa de diálogo, onde pode selecionar uma configuração existente da lista, utilizar o botão "Novo" para criar uma nova configuração, ou usar o botão "Seleção Múltipla" para selecionar graficamente outro objeto do qual a configuração respectiva é importada. O menu de edição da configuração selecionada pode ser aberto através do botão "Editar".

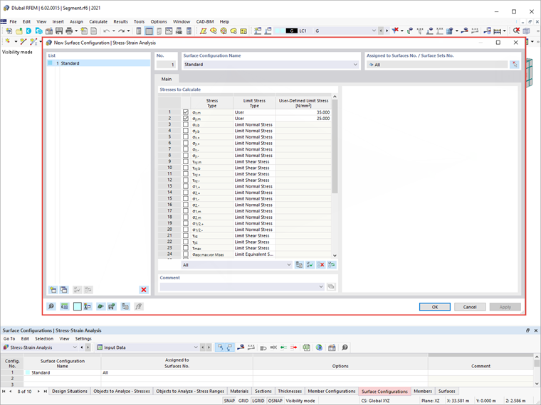
Da mesma forma, o utilizador pode definir configurações de superfície através da tabela de Análise Tensão-Deformação, ou da caixa de diálogo de edição das superfícies específicas. É possível selecionar as tensões a serem calculadas e especificar as tensões limite, conforme apresentado na Imagem 8. Para especificar uma tensão limite definida pelo utilizador, selecione o tipo de tensão limite "Utilizador". Isso ativa a "Tensão limite definida pelo utilizador", onde pode definir os valores de interesse.

Outras configurações para a análise de tensão-deformação serão definidas em futuros artigos da Base de dados de Conhecimento. No entanto, se realizar a análise com as configurações das barras e superfícies definidas acima, obterá os resultados conforme apresentado na Imagem 9.

Os resultados estão disponíveis tanto em formato gráfico quanto tabular. Pode selecionar os resultados específicos a serem exibidos no navegador de Resultados, enquanto que os resultados detalhados para as barras e superfícies podem ser encontrados na tabela de Análise de Tensão-Deformação. Desta forma, pode verificar se os elementos atendem às verificações de dimensionamento ou se precisam ser editados em termos de seção transversal, material, espessura, etc.


Autor

A Eng.ª Kirova é responsável pela criação de artigos técnicos e presta apoio técnico aos clientes da Dlubal.

Ligações


;