FAQ 005301 | Como é que considero a resistência de uma zona afetada pela soldadura para o alumínio?
FAQ 005301 | Como é que considero a resistência de uma zona afetada pela soldadura para o alumínio?
2022-08-23
033731
  • RFEM 6
  • Dimensionamento de alumínio para o RFEM 6
  • Dimensionamento de alumínio para o RSTAB 9
    • Estruturas de escadas
    • Torres e mastros
    • Cálculos estruturais e dimensionamento
    • ADM

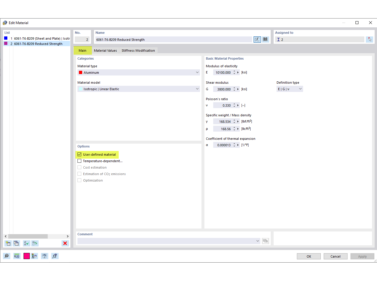
Material definido pelo utilizador

FAQ 005301 | Como é que considero a resistência de uma zona afetada pela soldadura para o alumínio?

  • Ligação de alumínio
  • Soldadura
  • Resistência de soldadura
  • Zona afetada pela soldadura
  • Material definido pelo utilizador
Utilizado em
  • Resistência da zona afetada por soldadura para alumínio
Partilhar