1369x
005301
2022-08-23

Resistência da zona afetada por soldadura para alumínio

Como é que considero a resistência da zona afetada por soldadura para o alumínio?


Resposta:

As resistências da zona afetada pela soldadura listadas nos Valores do material atualmente não são consideradas pelo programa. The weld design is being developed and will be considered in the future.

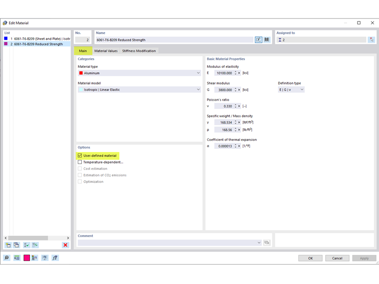
Below are the steps to consider the reduced strengths:

  1. Activate the User-defined material option (Image 01).
  2. In the Material Values tab, re-enter the weld-affected zones strengths in the standard strengths (Image 02).
  3. To consider the weld-affected zone strengths only at the end of the members, divide the member into smaller segments and assign the applicable materials (Image 03).
  4. To keep the divided members as one continuous member, select all the members and right-click to Create Member Set (Image 04).

Autor

A Eng.ª Cisca é responsável pelas formações para clientes, apoio técnico e desenvolvimento de programas para o mercado norte-americano.



;