FAQ 005315 | Não vejo os casos de carga sísmica nas minhas combinações de cargas (CO) geradas pela ASCE 7. Como é que posso adicioná-los?
FAQ 005315 | Não vejo os casos de carga sísmica nas minhas combinações de cargas (CO) geradas pela ASCE 7. Como é que posso adicioná-los?
2022-09-23
034297
  • RFEM 6
  • Estruturas de betão
  • Estruturas de aço
    • Cálculos estruturais e dimensionamento
    • ASCE 7

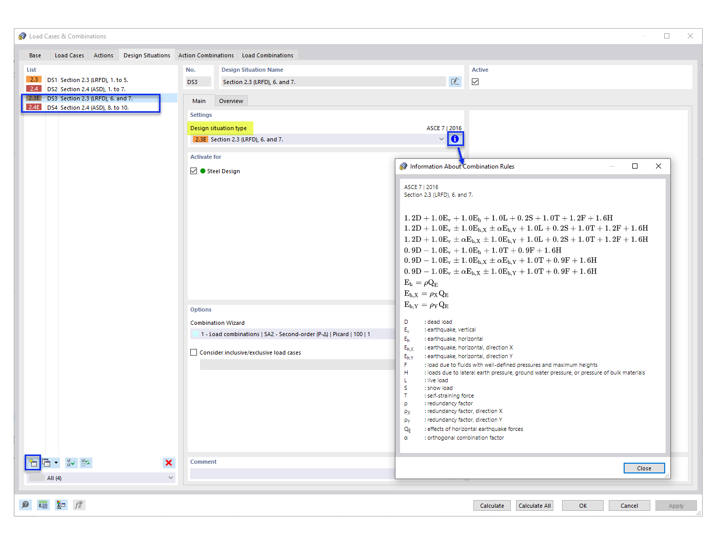
Adicionar situações de dimensionamento sísmico

FAQ 005315 | Não vejo os casos de carga sísmica nas minhas combinações de cargas (CO) geradas pela ASCE 7. Como é que posso adicioná-los?

  • Combinação de carga ASCE 7
  • Combinação de carga
  • Carga sísmica
  • Situação de dimensionamento
Utilizado em
  • Combinações de cargas sísmicas ASCE 7
Partilhar