3720x
005315
2022-09-23

Combinações de cargas sísmicas ASCE 7

Não consigo ver os casos de cargas sísmicas nas minhas combinações de carga (COs) ASCE 7 geradas. Como é que os adiciono?


Resposta:

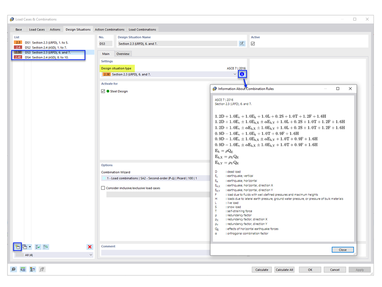
As situações de dimensionamento predefinidas (DS1 e DS2) não incluem as combinações de carga sísmica. To add the seismic COs, add new Design Situations with design situation type “Section 2.3 (LRFD), 6 and 7” and/or “Section 2.4 (ASD), 8 to 10” (Image 1).

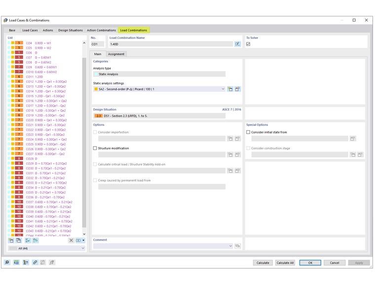
Under the Load Combinations tab, the generated seismic COs are shown.


Autor

A Eng.ª Cisca é responsável pelas formações para clientes, apoio técnico e desenvolvimento de programas para o mercado norte-americano.

Ligações


;