Não vejo os casos de carga sísmica nas minhas combinações de carga (CO) geradas pela ASCE 7. Como é que posso adicioná-los?
Não vejo os casos de carga sísmica nas minhas combinações de carga (CO) geradas pela ASCE 7. Como é que posso adicioná-los?
2022-09-23
034298
  • RFEM 6
  • Estruturas de betão
  • Estruturas de aço
    • Cálculos estruturais e dimensionamento
    • ASCE 7

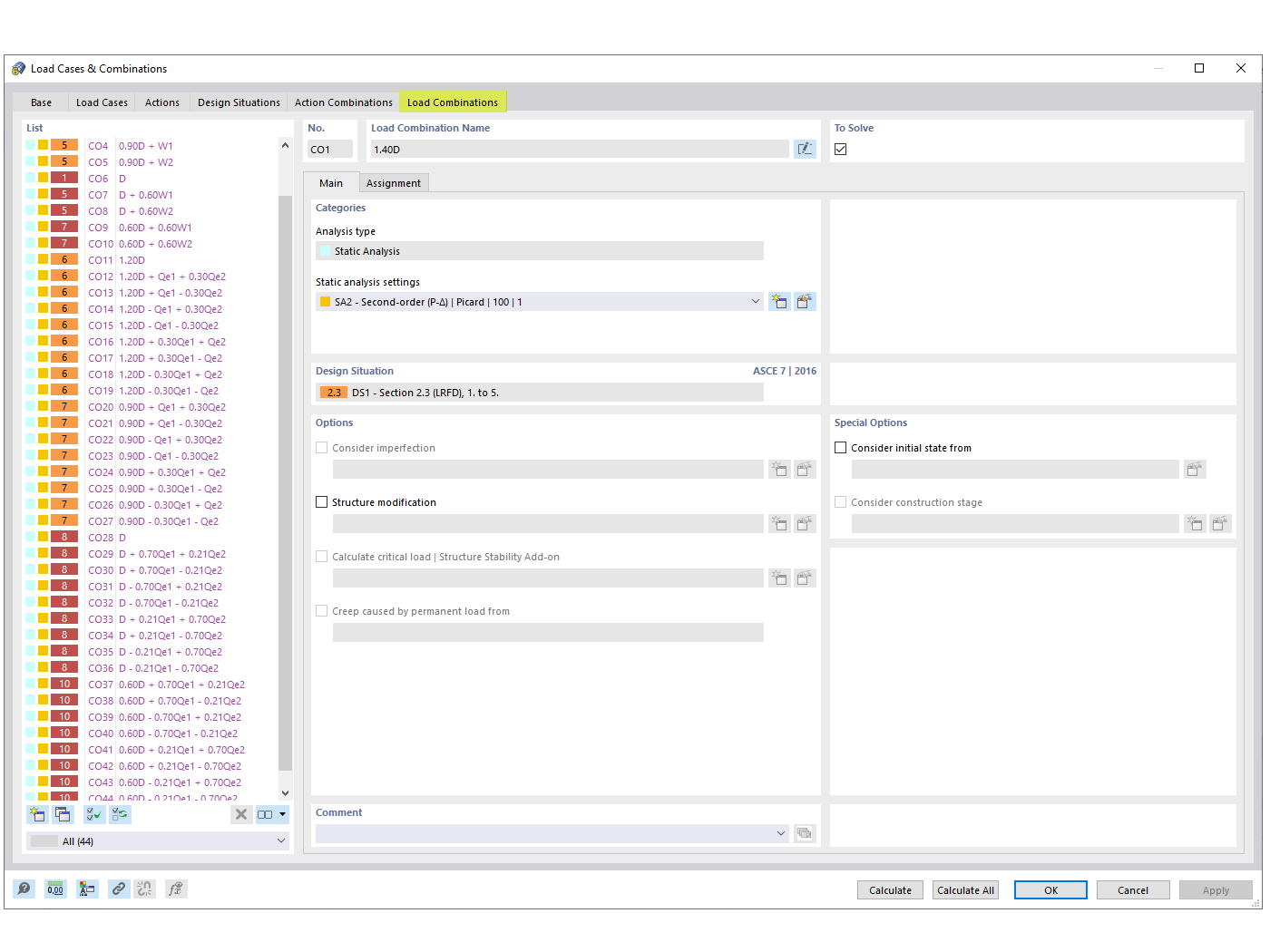
FAQ 005315 | Casos de carga sísmica nas combinações de cargas ASCE 7

Não vejo os casos de carga sísmica nas minhas combinações de carga (CO) geradas pela ASCE 7. Como é que posso adicioná-los?

Esta imagem ilustra o processo de integração de casos de carga sísmica nas combinações de carga da ASCE 7, um requisito comum em situações de dimensionamento de engenharia de estruturas. É abordada a pergunta frequente sobre a ausência de casos de carga sísmica nas combinações de carga geradas e fornece informações sobre como esses casos de carga podem ser adicionados utilizando as soluções de software da Dlubal. A inclusão de cargas sísmicas é crucial para garantir a segurança e a conformidade com os códigos de projeto em áreas suscetíveis à atividade sísmica. A imagem provavelmente fornece orientação visual ou referências relacionadas com as capacidades do software Dlubal em gerar combinações de carga sísmica em conformidade, oferecendo aos engenheiros as ferramentas necessárias para incorporar estes fatores críticos nos seus processos de projeto de forma eficiente.
  • Carga sísmica
  • ASCE 7
  • Combinação de cargas
  • Engenharia de estruturas
  • Engenharia civil
Utilizado em
  • Combinações de cargas sísmicas ASCE 7
Partilhar