FAQ 005316 | Ao utilizar a função de pesquisa da biblioteca de secções, são apresentadas muitas séries de secções semelhantes. Como é que posso limitar os resultados da pesquisa...
FAQ 005316 | Ao utilizar a função de pesquisa da biblioteca de secções, são apresentadas muitas séries de secções semelhantes. Como é que posso limitar os resultados da pesquisa...
2024-05-30
034323
  • RFEM 6
  • RSTAB 9
  • RSECTION 1

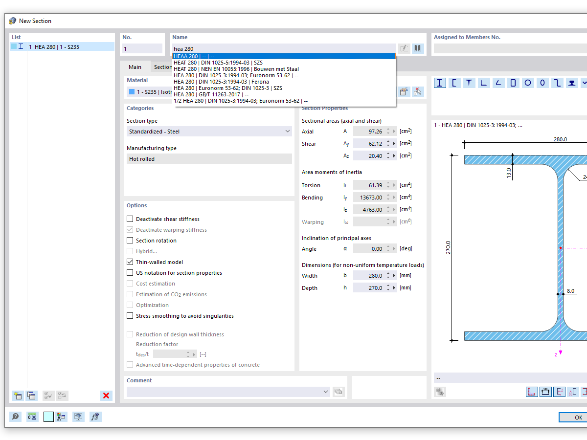
Pesquisa de secções com entrada HEA (pesquisa geral)

FAQ 005316 | Ao utilizar a função de pesquisa da biblioteca de secções, são apresentadas muitas séries de secções semelhantes. Como é que posso limitar os resultados da pesquisa...

Utilizado em
  • Pesquisa exata de secções
Partilhar